Send e-mails fra dit domæne i Gmail

Denne vejledning viser dig, hvordan du konfigurerer afsendelse af e-mails fra en ekstern e-mailkonto i Gmail-webversionen.

 

Bemærk: Fra januar 2026 vil Gmail ikke længere understøtte modtagelse af e-mails fra eksterne e-mailkonti i Gmail-webversionen. Du kan stadig bruge Gmail til at sende e-mails fra din domæneadresse, og alle e-mails, der tidligere er importeret til Gmail, vil forblive tilgængelige.

For at modtage indgående e-mails i Gmail på nettet skal du konfigurere videresendelse af e-mail fra din e-mailkonto til din Gmail-adresse.

I Gmail-appen på Android, iPhone og iPad kan du stadig tilføje din e-mailkonto ved hjælp af IMAP til at sende og modtage e-mails.


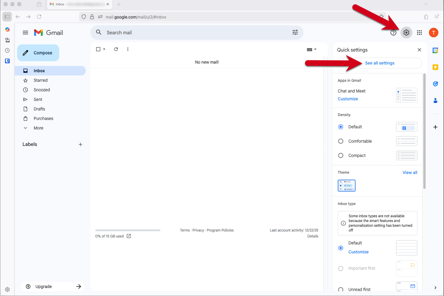
Trin 1 - Log ind på Gmail, og gå til Indstillinger

  1. Log ind på din Gmail-konto.
  2. Klik på tandhjulsikonet i øverste højre hjørne.
  3. Vælg Se alle indstillinger i rullemenuen.

Skærmbillede med røde pile, der peger på tandhjulsikonet og "Se alle indstillinger" i Gmail.


Trin 2 - Tilføj e-mailadressen

  1. Klik på Konti og import i menuen øverst.
  2. Klik på Tilføj en anden e-mailadresse i "Send e-mail som:" -afsnittet.

Skærmbillede med røde pile, der peger på  «Konti og import»-fanen og på «Tilføj en anden e-mailadresse»-muligheden.


Trin 3 - Indtast din e-mailadresse

  1. Indtast afsendernavnet, der skal være synligt for dine modtagere. 
  2. Indtast den e-mailadresse, du vil sende fra i Gmail.
  3. Klik på Næste trin.

Tip: Hvis din Gmail-adresse er din primære adresse, og din anden e-mailadresse kun er til modtagelse, kan du eventuelt markere feltet "Brug som et alias".

Skærmbillede af pop op-vinduet med en rød ramme, der fremhæver Navn og E-mailadresse-feltet, og en rød pil, der peger på «Næste trin».


Trin 4 - Indtast SMTP-serverindstillingerne

Brug venligst følgende indstillinger for udgående e-mail:

  • SMTP-server: send.one.com
  • Brugernavn: din e-mailadresse
  • Adgangskode: Den adgangskode, du bruger til at logge ind på Webmail
  • Port: 465
  • Sikker forbindelse: SSL

Klik på Tilføj konto for at fortsætte.

Skærmbillede af pop op-vinduet med en rød ramme, der fremhæver SMTP-serverindstillinger-feltet og en rød pil, der peger på «Tilføj konto».


Trin 5 - Åbn bekræftelsesmailen fra Gmail

Gmail sender dig nu en e-mail med en bekræftelseskode.

  1. Log ind på Webmail.
  2. Åbn e-mailen "Gmail-bekræftelse - Send e-mail som..."
  3. Tjek bekræftelsesmailen fra Gmail, og klik på linket for at tilføje din e-mailadresse.

Skærmbillede af bekræftelsesmailen fra Gmail i one.com Webmail med en rød ramme, der fremhæver linket.


Trin 6 - Klik på linket i bekræftelsesmailen

Dobbelttjek, at den e-mailadresse, du tilføjer, er korrekt, og klik derefter på Bekræft.

Skærmbillede af bekræftelsessiden i Gmail med røde pile, der peger på e-mailadressen og bekræft-knappen.


Trin 7 - Vend tilbage til din Gmail-konto

Når du har klikket på Bekræft, bør du se en succesbesked med "Bekræftelse gennemført". Klik på linket i vinduet for at vende tilbage til din Gmail-konto.

step7returntogmail.png

Trin 8 - Bekræft dine indstillinger

Tjek dine indstillinger for at sikre, at det er konfigureret efter dine præferencer.

Skærmbillede af konto- og importfanen i Gmail-indstillingerne med en rød pil, der peger på den nyligt tilføjede e-mailadresse.


Trin 9 - Udført!

Din konto er oprettet. Du kan nu sende e-mails fra din eksterne e-mailkonto via Gmail.

Klik på pilen ud for Fra-feltet, og vælg den e-mailadresse, du vil sende fra.

step9done.png


Relaterede artikler:

Var denne artikel en hjælp?

Kan du ikke finde, hvad du leder efter?

Start en chat

Den hurtigste måde at kontakte os på — hverdage fra 09:00 til 18:00.