Kan jeg flytte en hjemmeside i Hjemmesideprogrammet til et andet domæne?

Flytning af en hjemmeside i Hjemmesideprogrammet til et andet domæne understøttes i øjeblikket ikke. Det er dog muligt at flytte noget indhold ved at kopiere det over. Sider og indstillinger skal tilføjes manuelt. I denne vejledning forklarer vi, hvordan du gør dette.

Hvis du beslutter dig for at prøve denne metode, skal du vide, at det er en workaround-løsning og ikke noget, vi officielt understøtter. Det betyder også, at vi kan ændre ting, der kan forhindre dette i at fungere fremadrettet.

  • Trin 1 - Kopiér fil- og billedmapperne til det nye domæne
  • Trin 2 - Forbered Hjemmesideprogrammet på dit nye domæne
  • Trin 3 - Åbn Hjemmesideprogrammet på dit gamle domæne i inkognitotilstand
  • Trin 4 - Kopiér sidehoved- og sidefodsindhold til dit nye domæne
  • Trin 5 - Kopiér hver side til dit nye domæne
  • Trin 6 - Tjek om alt virker og udgiv

Mens du gennemgår trinene i denne vejledning, kan du bruge følgende tastaturgenveje. De kan fremskynde processen.
 

  • Vælg alt: Ctrl + A eller ⌘ + A
  • Kopiér: Ctrl + C eller ⌘ + C
  • Indsæt: Ctrl + V eller ⌘ + V
  • Åbn et inkognitovindue: Ctrl + Skift + N eller ⌘ + Skift + A. 

Brug Ctrl på Windows og ⌘ på Mac.


Trin 1 - Kopiér fil- og billedmapperne til det nye domæne

Det første, du skal gøre, er at kopiere dine filer og billeder fra dit gamle domæne til dit nye domæne.

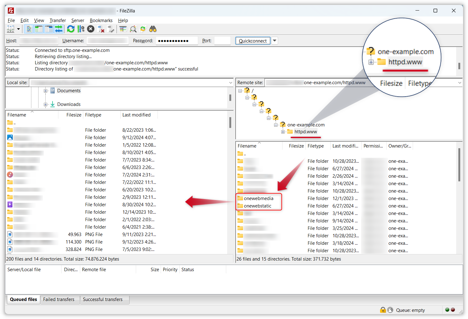
Du skal overføre to mapper: onewebmedia og onewebstatic. Vi anbefaler, at du gør dette via SFTP i en klient (f.eks. Filezilla) på din computer. Alternativt kan du gøre det via File Manager i dit kontrolpanel.

Udfold en af mulighederne nedenfor for at se trinene.

  • Flyt dine mapper ved hjælp af SFTP (anbefales)

    1. Tilgå webhotellet på dit gamle domæne med SFTP i en klient på din computer. Hvis du er usikker på, hvordan du gør dette, kan du se vores vejledning til at logge ind med SFTP.
    2. Du vil lande i httpd.www-mappen på dit gamle domæne. Find mapperne onewebmedia og onewebstatic i vinduet i højre side, og træk dem til en placering på computeren i vinduet til venstre. Sørg for, at overførslen er fuldført (mappenavnene må ikke være i kursiv), før du går videre til næste trin.
    3. Afbryd SFTP-forbindelsen for dit gamle domæne og log ind på webhotellet på dit nye domæne ved hjælp af SFTP.
    4. Tilføj mapperne onewebmedia og onewebstatic til httpd.www-mappen på dit nye domæne.

    wsb-move-domain-1.png

  • Flyt dine mapper ved hjælp af File Manager

    1. Log ind på one.com-kontrolpanelet på dit gamle domæne.
    2. Åbn File-administrator« under »Hosting-indstillinger« i menuen til venstre.
    3. Vælg mapperne onewebmedia og onewebstatic ved at markere afkrydsningsfelterne og klikke på Download i øverste højre hjørne.
    4. Find den fil, du lige har downloadet (med navnet httpd.www.zip), på din computer, og pak den ud.
    5. Åbn File Manager på dit nye domæne.
    6. Træk de mapper, du lige har pakket ud, til File Manager for at uploade dem.
    wsb-move-domain-2.png

Bemærk: Hvis en mappe i din SFTP-klient eller File Manager er i kursiv, betyder det, at den stadig er ved at blive uploadet. Vent, indtil overførslen er fuldført, før du fortsætter.


Trin 2 - Forbered Hjemmesideprogrammet på dit nye domæne

Dernæst skal du gå til webhotellet for dit nye domæne og gøre Hjemmesideprogrammet klar til migreringen af hjemmesiden. Du skal gøre følgende:

  1. Gå til Hjemmesideprogram-editoren via dit kontrolpanel.
  2. Hvis du ikke har fuldført onboarding-processen skal du vælge en skabelon i stedet for at følge det AI-drevne opsætningsflow. Det kan du gøre ved at klikke brug skabeloner i stedet nederst på den første side i opsætningen. Skabelonen skal være den samme som den på din eksisterende hjemmeside. Hvis du har ændret noget i skabelonen, f.eks. skrifttypen, skal du gøre dette igen for din nye hjemmeside.
  3. Fjern alt standardindhold fra skabelonen og siderne (undtagen sidehoved og sidefod), så du har en tom skabelon. Du kan vælge det hele og klikke på skraldespandsikonet eller 'Slet'-knappen på dit tastatur.
  4. Genskab siderne fra din eksisterende hjemmeside, så du har det samme antal sider med samme navne og struktur.
  5. Administrer indstillinger for ting som social deling, samtykkebanner eller sporing. Du kan også gøre dette senere, men vær opmærksom på, at det ikke vil blive kopieret.
  6. Gem dine indstillinger, og hold Hjemmesideprogrammet åbent.
wsb-move-domain-3.png

Trin 3 - Åbn Hjemmesideprogrammet på dit gamle domæne i inkognitotilstand

I de næste trin skal du have både din gamle og din nye hjemmeside åbne i deres respektive Hjemmesideprogrammer. Hvis du vil forhindre automatisk logoff, når du åbner en ny session, skal du bruge et inkognitovindue eller et privat vindue.

Du kan finde muligheden for privat vindue i de fleste browsere ved at klikke på menuen i øverste højre hjørne. Du kan også bruge genvejen Ctrl + Shift + N (Windows) eller ⌘ + Shift + A (Mac). En anden mulighed er at bruge to separate browsere, såsom Chrome og Edge eller Safari og Firefox. På skærmbilledet nedenfor har vi åbnet et inkognitovindue i Chrome på Windows.

Fortsæt til næste trin, når du har både de nye og gamle sider åbne i Hjemmesideprogrammet.

wsb-move-domain-4.png

Trin 4 - Kopiér sidehoved- og sidefodsindhold til dit nye domæne

  1. Vælg og kopiér alle materialerne fra sidehovedet og sidefoden på dit gamle domæne. 
  2. Indsæt indholdet på din nye hjemmeside.
  3. Klik på Gem.

Tip: Du kan kopiere alle komponenter på én gang ved at klikke på sidehovedet/sidefoden eller et afsnit og bruge genvejen Ctrl + A (Windows) / ⌘ + A (Mac).

wsb-move-domain-5.png
wsb-move-domain-6.png

Trin 5 - Kopiér hver side til dit nye domæne

  1. Vælg og kopiér alt indhold fra den første side på din eksisterende hjemmeside og dit gamle domæne.
  2. Indsæt indholdet på den tilsvarende side på din nye hjemmeside.
  3. Gentag dette for hver side, du vil flytte.
  4. Klik på Gem.

Bemærk: Resultatet er måske ikke perfekt overalt, når du migrerer indhold på denne måde. Da dette kun er en løsning og ikke en officiel proces, skal du være forberedt på at justere et par ting på hver side undervejs for at gøre din nye hjemmeside så lig den gamle som muligt.

wsb-domain-gif.gif

Trin 6 - Tjek om alt virker og udgiv

Gå til menuen i øverste højre hjørne af editoren (den, der ligner to linjer) og gå til Indstillinger for at tjekke dit logo, favicon og dine kontaktoplysninger. Du skal sandsynligvis tilføje disse igen.

Hvis du har en kontaktformular på din hjemmeside, skal du opdatere e-mailadressen, så den matcher en adresse på dit nye domæne. Du skal også mobiloptimere din hjemmeside igen i editoren til mobilvisning.

Hvis alt fungerer, og du er tilfreds, kan du udgive din hjemmeside.


Relaterede artikler:

 

Var denne artikel en hjælp?

Kan du ikke finde, hvad du leder efter?

Start en chat

Den hurtigste måde at kontakte os på — hverdage fra 09:00 til 18:00.