E-Mails von Ihrer Domain in Gmail senden

Diese Anleitung zeigt Ihnen, wie Sie den Versand von E-Mails von einem externen E-Mail-Konto in der Gmail-Webversion einrichten.

 

Hinweis: Ab Januar 2026 unterstützt Gmail nicht mehr den Empfang von E-Mails von externen E-Mail-Konten in der Gmail-Webversion. Sie können Gmail weiterhin verwenden, um E-Mails von Ihrer Domainadresse aus zu senden, und alle E-Mails, die zuvor in Gmail importiert wurden, bleiben verfügbar.

Um eingehende E-Mails in Gmail im Web zu empfangen, müssen Sie die E-Mail-Weiterleitung von Ihrem E-Mail-Konto an Ihre Gmail-Adresse einrichten.

In der Gmail-App auf Android, iPhone und iPad können Sie weiterhin Ihr E-Mail-Konto mit IMAP hinzufügen, um E-Mails zu senden und zu empfangen.


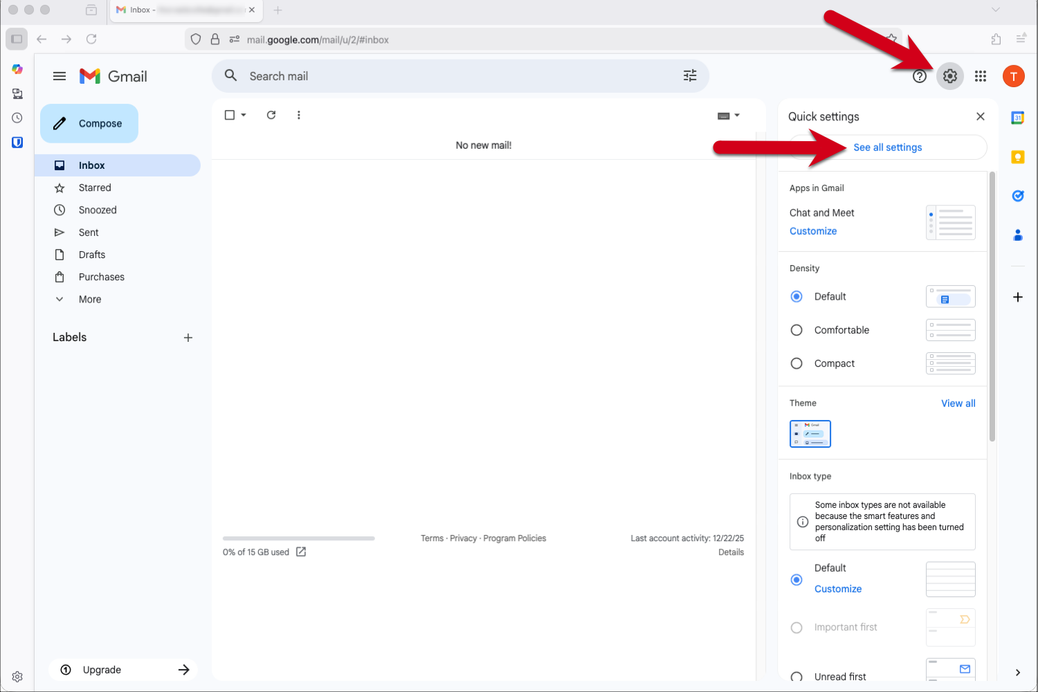
Schritt 1 - Melden Sie sich bei Gmail an und gehen Sie zu Einstellungen

  1. Melden Sie sich in Ihrem Gmail-Konto an.
  2. Klicken Sie auf das Zahnradsymbol in der oberen rechten Ecke.
  3. Wählen Sie Alle Einstellungen anzeigen aus dem Dropdown-Menü.

Screenshot mit roten Pfeilen, die auf das Zahnradsymbol zeigen, und „Alle Einstellungen anzeigen“ in Gmail.


Schritt 2 - Fügen Sie die E-Mail-Adresse hinzu

  1. Klicken Sie im Menü oben auf Konten und Importieren.
  2. Klicken Sie im Abschnitt „E-Mail senden als:" auf Eine weitere E-Mail-Adresse hinzufügen.

Screenshot mit roten Pfeilen, die auf die Registerkarte «Konten und Importieren» und auf die Option «Eine weitere E-Mail-Adresse hinzufügen» zeigen.


Schritt 3 - Geben Sie Ihre E-Mail-Adresse ein

  1. Geben Sie den Absendernamen ein, der für Ihre Empfänger sichtbar sein soll. 
  2. Geben Sie die E-Mail-Adresse ein, von der Sie in Gmail senden möchten.
  3. Klicken Sie auf Nächster Schritt.

Tipp: Wenn Ihre Gmail-Adresse Ihre primäre Adresse ist und Ihre andere E-Mail-Adresse nur zum Empfang dienen soll, empfehlen wir Ihnen das Kästchen für "Als Alias ​​behandeln" zu aktivieren.

Screenshot des Popup-Fensters mit einem roten Rahmen, der das Feld Name und E-Mail-Adresse hervorhebt, und einem roten Pfeil, der auf «Nächster Schritt» verweist.


Schritt 4 - Geben Sie die SMTP-Servereinstellungen ein

Bitte verwenden Sie die folgenden Einstellungen für ausgehende E-Mails:

  • SMTP-Server: send.one.com
  • Benutzername: Ihre E-Mail-Adresse
  • Passwort: das Passwort, mit dem Sie sich bei Webmail anmelden
  • Port: 465
  • Gesicherte Verbindung: SSL

Klicken Sie auf Konto hinzufügen, um fortzufahren.

Screenshot des Popup-Fensters mit einem roten Rahmen, der das SMTP-Server-Einstellungsfeld hervorhebt, und einem roten Pfeil, der auf «Konto hinzufügen» verweist.


Schritt 5 - Öffnen Sie die Bestätigungs-E-Mail von Gmail

Gmail sendet Ihnen jetzt eine E-Mail mit einem Bestätigungscode.

  1. Melden Sie sich bei Webmail an.
  2. Öffnen Sie die E-Mail „Gmail-Bestätigung - E-Mail senden als..."
  3. Überprüfen Sie die Bestätigungs-E-Mail von Gmail und klicken Sie auf den Link, um Ihre E-Mail-Adresse hinzuzufügen.

Screenshot der Bestätigungs-E-Mail von Gmail im one.com Webmail mit einem roten Rahmen, der die Links hervorhebt.


Schritt 6 - Klicken Sie auf den Link in der Bestätigungs-E-Mail

Überprüfen Sie, ob die E-Mail-Adresse korrekt ist, und klicken Sie dann auf Bestätigen.

Screenshot der Bestätigungsseite in Gmail mit roten Pfeilen, die auf die E-Mail-Adresse zeigen, und dem Button „Bestätigen“.


Schritt 7 - Kehren Sie zu Ihrem Gmail-Konto zurück

Nachdem Sie auf Bestätigen geklickt haben, sollten Sie eine Erfolgsmeldung mit „Bestätigungserfolg“ sehen. Klicken Sie auf den Link im Fenster, um zu Ihrem Gmail-Konto zurückzukehren.

step7returntogmail.png

Schritt 8 - Überprüfen Sie Ihre Einstellungen

Überprüfen Sie Ihre Einstellungen, um sicherzustellen, dass sie Ihren Wünschen entsprechend eingerichtet sind.

Screenshot der Registerkarte „Konten und Importieren“ in den Gmail-Einstellungen mit einem roten Pfeil, der auf die neu hinzugefügte E-Mail-Adresse verweist.


Schritt 9 - Fertig!

Ihr Konto ist eingerichtet. Sie können jetzt E-Mails von Ihrem externen E-Mail-Konto über Gmail senden.

Klicken Sie auf den Pfeil neben dem Feld Von und wählen Sie die E-Mail-Adresse aus, von der Sie senden möchten.

step9done.png


Verwandte Artikel:

War dieser Beitrag hilfreich?

Können Sie nicht finden, wonach Sie suchen?

Starten Sie einen Chat

Der schnellste Weg, mit uns in Kontakt zu treten – werktags von 09:00 bis 18:00 Uhr.