Enviar correos electrónicos desde su dominio en Gmail

Esta guía le muestra cómo configurar el envío de correos electrónicos desde una cuenta de correo electrónico externa en la versión web de Gmail.

 

Nota: A partir de enero de 2026, Gmail ya no admitirá recibir correos electrónicos de cuentas de correo electrónico externas en la versión web de Gmail. Todavía puedes usar Gmail para enviar correos electrónicos desde la dirección de tu dominio, y los correos electrónicos que se importaron anteriormente a Gmail seguirán disponibles.

Para recibir correos electrónicos entrantes de Gmail en la web, debes configurar el reenvío de correo electrónico de tu cuenta de correo electrónico a tu dirección de Gmail.

En la aplicación de Gmail en Android, iPhone y iPad, aún puedes agregar tu cuenta de correo electrónico con IMAP para enviar y recibir correos electrónicos.


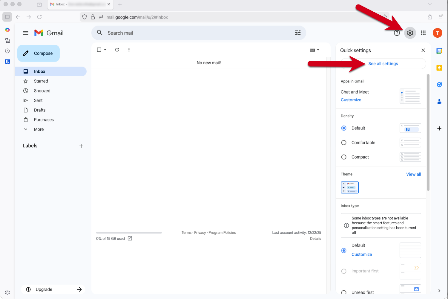
Paso 1- Inicie sesión en Gmail y vaya a Configuración

  1. Inicie sesión en su cuenta de Gmail.
  2. Haga clic en el icono de rueda dentada de la esquina superior derecha.
  3. Seleccione Ver todos los ajustes del menú desplegable.

pantalla con flechas rojas que apuntan al icono de engranaje y "Ver todos los ajustes" en Gmail.


Paso 2 - Añade la dirección de correo electrónico

  1. Haga clic en Cuentas e importación en el menú superior.
  2. Haz clic en Añadir otra dirección de correo electrónico en la sección " Enviar correo como:".

pantalla con flechas rojas que apuntan a la pestaña «Cuentas e importación» y a la opción «Añadir otra dirección de correo electrónico».


Paso 3 - Introduzca su dirección de correo electrónico

  1. Introduzca el nombre del remitente que verán los destinatarios. 
  2. Introduzca la dirección de correo electrónico desde la que desea enviar Gmail.
  3. Haga clic en Siguiente paso.

Consejo: Si utiliza la dirección de Gmail como dirección principal y la otra dirección solamente para recibir correos entrantes, le aconsejamos marcar la casilla «Tratarlo como un alias».

pantalla de la ventana emergente con un marco rojo que resalta el campo Nombre y Dirección de correo electrónico y una flecha roja que apunta al «Siguiente paso».Captura de


Paso 4 - Introduzca los datos del servidor SMTP

Utilice la siguiente configuración para los correos entrantes:

  • Servidor SMTP: send.one.com
  • Nombre de usuario: su dirección de correo electrónico
  • Contraseña: la contraseña que utiliza para iniciar sesión en Webmail
  • Puerto: 465
  • Conexión segura: SSL

Haga clic en Añadir cuenta para continuar.

pantalla de la ventana emergente con un marco rojo que resalta el campo de configuración del servidor SMTP y una flecha roja que apunta a «Agregar cuenta».


Paso 5 - Abra el correo de confirmación de Gmail

Gmail le enviará un correo electrónico con un código de confirmación.

  1. Inicie sesión en Webmail.
  2. Abra el correo "Confirmación de Gmail - Enviar correos como...»
  3. Revisa el correo electrónico de confirmación de Gmail y haz clic en el enlace para añadir tu dirección de correo electrónico.

pantalla del correo electrónico de confirmación de Gmail en el Webmail de one.com con un marco rojo que resalta el enlace.


Paso 6 - Haga clic en el enlace en el correo electrónico de confirmación

Comprueba que la dirección de correo electrónico que estás agregando sea correcta y, a continuación, haz clic en Confirmar.

pantalla de la página de confirmación en Gmail con flechas rojas que apuntan a la dirección de correo electrónico y al botón Confirmar.


Paso 7 - Vuelve a tu cuenta de Gmail

Después de hacer clic en confirmar, debería ver un mensaje de éxito con "Confirmación de éxito". Haga clic en el enlace de la ventana para regresar a su Gmail.

step7returntogmail.png

Paso 8 - Revise los ajustes

Revisa tus ajustes para asegurarte de que están configurados según tus preferencias.

pantalla de la pestaña Cuenta e importación en la configuración de Gmail con una flecha roja que apunta a la dirección de correo electrónico recién añadida.Captura de


Paso 9 - ¡Listo!

Tu cuenta está configurada. Ahora puedes enviar correos electrónicos desde tu cuenta de correo electrónico externa a través de Gmail.

Haga clic en la flecha junto al campo Desde y seleccione la dirección de correo electrónico desde la que desea enviar.

step9done.png


Artículos relacionados:

¿Fue útil este artículo?

¿No puedes encontrar lo que buscas?

Inicia un chat

Es la forma más rápida de ponerse en contacto, todos los días del año.

Llámanos

Chatea con nosotros de lunes a viernes de 9:00 a 16:00