Lähetä sähköposteja verkkotunnuksestasi Gmailissa

Tässä oppaassa kerrotaan, miten määrität sähköpostien lähettämisen ulkoisesta sähköpostitilistä Gmailin verkkoversiossa.

 

Huomaa: Tammikuusta 2026 alkaen Gmail ei enää tue sähköpostien vastaanottamista ulkoisista sähköpostitileistä Gmailin verkkoversiossa. Voit silti käyttää Gmailia lähettääksesi sähköposteja verkkotunnuksestasi, ja kaikki aiemmin Gmailiin tuodut sähköpostit pysyvät saatavilla.

Jotta voit vastaanottaa saapuvia sähköposteja verkko-Gmailissa, sinun on määritettävä sähköpostin edelleenlähetys sähköpostitililtäsi Gmail-osoitteeseesi.

Gmail-sovelluksessa Androidilla, iPhoneilla ja iPadilla voit kuitenkin lisätä sähköpostitilisi IMAP:illa ja sekä vastaanottaa että lähettää sähköposteja.


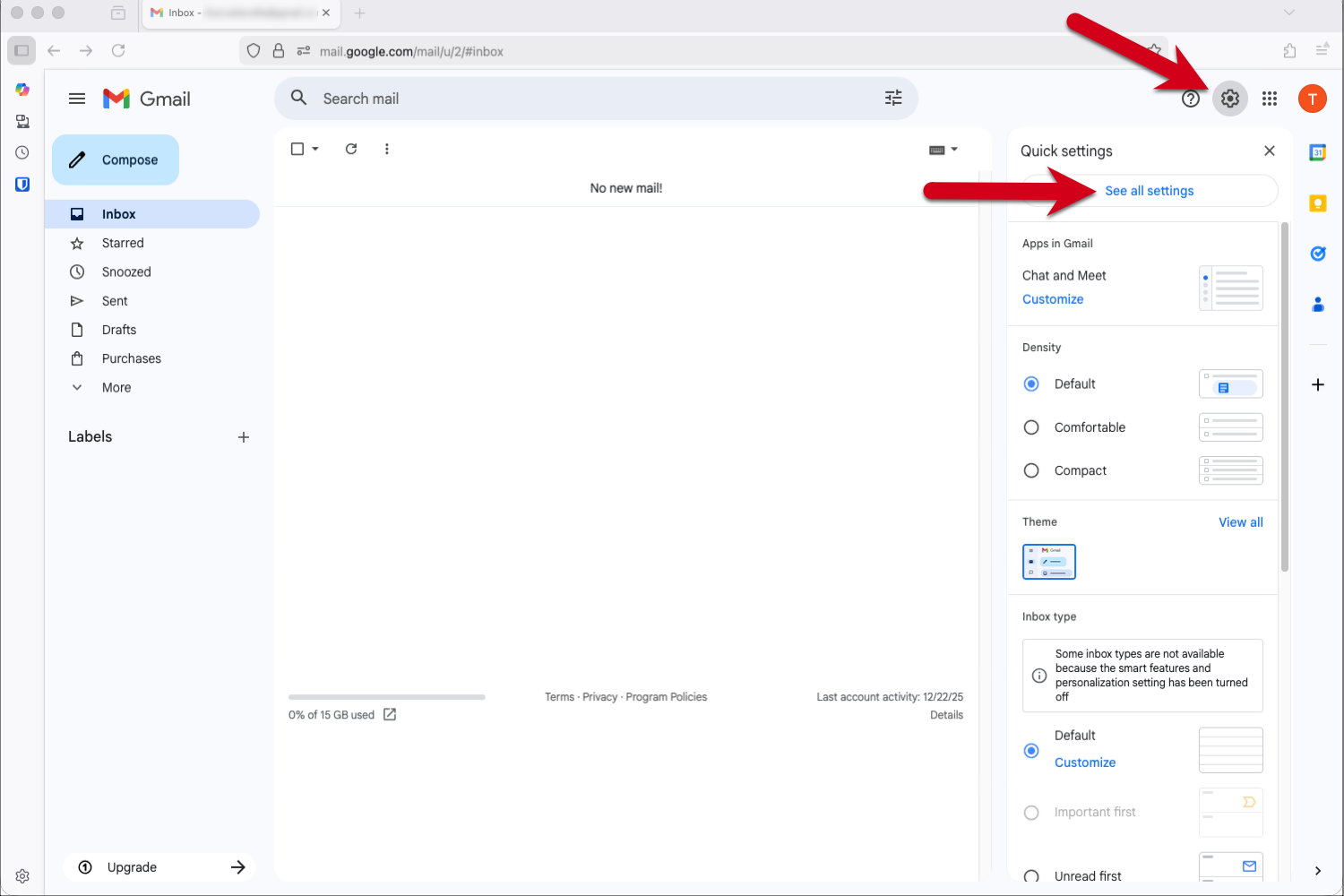
Vaihe 1 – Kirjaudu Gmailiin ja siirry Asetuksiin

  1. Kirjaudu sisään Gmail-tilillesi.
  2. Klikkaa hammasratasikonia oikeassa yläkulmassa.
  3. Valitse avattavasta valikosta Näytä kaikki asetukset.

Kuvakaappaus punaisilla nuolilla, jotka osoittavat rataskuvaketta ja "Näytä kaikki asetukset" Gmailissa.


Vaihe 2 - Lisää sähköpostiosoite

  1. Klikkaa Tilit ja tuonti yläreunan valikossa.
  2. Klikkaa "Lähetä sähköpostia osoitteella" -osiossa Lisää toinen sähköpostiosoite.

Kuvakaappaus punaisilla nuolilla, joka osoittaa "Tilejä ja tuonti" -välilehteen ja "Lisää toinen sähköpostiosoite" -vaihtoehtoon.


Vaihe 3 - Syötä sähköpostiosoitteesi

  1. Syötä lähettäjän nimi, jonka haluat vastaanottajien näkevän. 
  2. Kirjoita se sähköpostiosoite, josta haluat lähettää viestejä Gmailissa.
  3. Klikkaa Seuraava vaihe.

Vinkki: Jos Gmail-osoitteesi on ensisijainen osoitteesi ja muut sähköpostiosoitteesi ovat vain vastaanottamista varten, haluat ehkä valita kohdan "Kohtele aliaksena".

Kuvakaappaus ponnahdusikkunasta, jossa on punainen kehys, jossa korostetaan Nimen ja Sähköpostiosoitteen kenttää ja punainen nuoli, joka osoittaa «Seuraava vaihe».


Vaihe 4 - Syötä SMTP-palvelinasetukset

Käytä seuraavia asetuksia lähteville sähköposteille:

  • SMTP-palvelin: send.one.com
  • Käyttäjätunnus: sähköpostiosoitteesi
  • Salasana: salasana, jolla kirjaudut sisään Webmailiin
  • Portti: 465
  • Suojattu yhteys: SSL

Klikkaa Lisää tili jatkaaksesi.

Kuvakaappaus ponnahdusikkunasta, jossa on punainen kehys, jossa korostetaan SMTP-palvelinasetukset-kenttää ja punainen nuoli, joka osoittaa "Lisää tili".


Vaihe 5 - Avaa Gmailin vahvistussähköposti

Gmail lähettää sinulle vahvistuskoodin sähköpostitse.

  1. Kirjaudu sisään Webmailiin.
  2. Avaa sähköposti "Gmail Confirmation - Send Mail as..."
  3. Tarkista Gmailin vahvistussähköpostiosoite ja lisää sähköpostiosoitteesi klikkaamalla linkkiä.

Gmailin vahvistussähköpostin kuvakaappaus one.comin Webmailissa punaisella kehyksellä, joka korostaa linkkiä.


Vaihe 6 - Klikkaa vahvistussähköpostissa olevaa linkkiä

Tarkista vielä, että lisäämäsi sähköpostiosoite on oikein, ja klikkaa sitten Vahvista.

Gmailin vahvistussivun kuvakaappaus punaisilla nuolilla, jotka osoittavat sähköpostiosoitteeseen ja Vahvista-painikkeeseen.


Vaihe 7 - Palaa Gmail-tilillesi

Kun klikkaat vahvista, näet "Vahvistus onnistui" -viestin. Klikkaa ikkunassa olevaa linkkiä palataksesi Gmail-tilillesi.

step7returntogmail.png

Vaihe 8 - Vahvista asetukset

Tarkista asetukset varmistaaksesi, että ne ovat oikein.

Kuvakaappaus Tilin ja tuonti -välilehdeltä Gmail-asetuksissa punaisella nuolella, joka osoittaa äskettäin lisättyyn sähköpostiosoitteeseen.


Vaihe 9 - Valmis!

Tilisi on nyt määritetty. Voit lähettää sähköposteja Gmailin kautta ulkoiselta sähköpostitililtäsi.

Klikkaa kentän Lähettäjät-kohdan vieressä olevaa nuolta ja valitse sähköpostiosoite, josta haluat lähettää.

step9done.png


Aiheeseen liittyviä artikkeleita:

Oliko tämä artikkeli hyödyllinen?

Etkö löytänyt etsimääsi?

Aloita chat

Sen avulla saat nopeimmin meihin yhteyttä.