Mettre à jour WordPress manuellement

Pour assurer la sécurité de votre site WordPress et améliorer ses performances, il est important de s’assurer qu’il est toujours à jour. Habituellement, vous pouvez mettre à jour WordPress en un clic dans WP Admin. Les mises à jour mineures sont même effectuées automatiquement. Cependant, il peut arriver que vous ne puissiez pas accéder à WP Admin et que vous deviez mettre à jour manuellement WordPress. Dans ce guide, nous expliquons comment mettre à jour WordPress manuellement avec un client SFTP.

Le saviez-vous ? 
Notre Service de mise à jour WP peut vous aider à maintenir votre installation WordPress à jour en mettant à jour WordPress, les plugins et les thèmes, et en supprimant ceux qui ne sont pas utilisés pour de meilleures performances.

Utilisez le formulaire de contact de Premium Care pour obtenir des détails, des prix et une assistance prioritaire.


Avant de commencer

Nous procédons actuellement à la migration des sites Web de nos clients vers de nouveaux serveurs. Selon que votre site Web a déjà été migré ou non, il existe de légères différences dans la façon dont vous pouvez mettre à jour WordPress manuellement. Ce guide est divisé en deux parties qui expliquent les différentes méthodes. Veuillez ouvrir le guide correspondant sous les captures d'écran du panneau de configuration.

Comment savoir si mon site web a été migré ?

Vous pouvez le savoir facilement en vous connectant à votre panneau de configuration one.com : si vous pouvez voir un lien PHP et sous-domaines sous Paramètres avancés, votre site Web a déjà été migré. Voir des captures d’écran ci-dessous à titre d’exemples.

Non migré (pas d’option pour PHP et sous-domaines sous Paramètres avancés)
Capture d’écran du panneau de configuration mettant en évidence la section Paramètres avancés.

Migré
Capture d’écran montrant où cliquer dans le panneau de configuration pour trouver des sous-domaines.

  • Instructions pour les sites Web non migrés

    Étape 1 - Télécharger WordPress

    Remarque: Avant de commencer, nous vous recommandons de faire une sauvegarde de votre site et de désactiver les plugins actifs. Consultez nos guides ci-dessous si vous ne savez pas comment procéder.

    Téléchargez les derniers fichiers d’installation de WordPress à partir du Site web WordPress sur votre ordinateur.

    La capture d’écran affiche la page de téléchargement pour l’installation de WordPress sur le site officiel de WordPress.org.

    Étape 2 - Extraire les fichiers WordPress

    Extrayez le fichier zip que vous venez de télécharger à un emplacement sur votre ordinateur.

    Il affiche le menu contextuel qui apparaît lorsque vous cliquez avec le bouton droit sur un fichier zip dans l'Explorateur de fichiers. Une flèche rouge indique « Extraire tout... » dans le menu.

    Note : Vous pouvez décompresser un fichier sur Mac en double-cliquant dessus ou en cliquant avec le bouton droit de la souris et en sélectionnant « Ouvrir ».

    Étape 3 - Se connecter à son espace web via SFTP

    Vous devez ensuite vous connecter à votre espace web via SFTP. Si vous n'avez pas encore de client SFTP, nous vous recommandons d'utiliser FileZilla. Vous pouvez le télécharger ici :

    Download FileZilla

    Vous devrez peut-être activer SFTP dans votre one.com Panneau de configuration avant de pouvoir vous connecter à SFTP.

    1. Accédez aux détails de votre connexion, qui se trouvent dans le Panneau de configuration one.com. Cliquer ici pour ouvrir le SSH et SFTP section directement.
    2. Sous Administration SSH & SFTP, les détails de connexion spécifiques à votre domaine s’affichent.
    3. Ouvrez le client SFTP et entrez les détails de la connexion. 
    4. Cliquez sur Quickconnect pour vous connecter.

    Conseil : S'il s'agit de votre première connexion via SFTP depuis cet appareil, un message pop-up s'affichera indiquant que la clé hôte du serveur est inconnue et vous demandant si vous souhaiter lui faire confiance ou pas. Cliquez alors sur "OK" pour approuver la connexion. 

    La capture d'écran de l'interface FileZilla indique où saisir les détails de connexion en premier, puis cliquer sur le bouton "Connexion rapide".


    Étape 4 - Supprimer deux dossiers

    Vous devez maintenant supprimer les deux dossiers, wp-admin et wp-includes, depuis votre espace web.

    Pourboire: Si votre site Web WordPress se trouve sur le domaine principal (domain.com), il apparaîtra dans la liste des fichiers directement après la connexion. Si votre site web se trouve sur un sous-domaine (wordpress.domain.com), il sera dans un dossier portant le nom de votre sous-domaine.

    1. Localisez vos dossiers WordPress dans votre client SFTP. Ils apparaîtront dans la section « Site distant » de la fenêtre SFTP.
    2. Recherchez le dossier appelé wp-admin.
    3. Faites un clic droit dessus et sélectionnez Supprimer.
    4. Répétez la même chose pour le dossier wp-includes.

    La capture d'écran de l'interface FileZilla surligne les dossiers "wp-admin" et "wp-includes" sous "Site distant". Elle affiche également le menu contextuel qui apparaît lorsque vous cliquez avec le bouton droit sur les dossiers et une flèche rouge pointe vers "Supprimer" dans le menu.

    Important: Le dossier wp-content contient vos plugins et thèmes, alors assurez-vous non pour le supprimer.


    Étape 5 - Télécharger des dossiers et des fichiers

    Localisez les fichiers et dossiers de la nouvelle version de WordPress que vous avez téléchargée à l’étape 1. Ils apparaîtront dans la partie de la fenêtre SFTP qui s’appelle « Site local ». Vous y verrez tous les fichiers et dossiers qui se trouvent sur votre ordinateur. Les dossiers avec la nouvelle version de WordPress sont très probablement enregistrés dans le dossier Téléchargements.

    1. Cliquez sur le dossier de la version WordPress dans la fenêtre du site local.
    2. Sélectionnez tous les fichiers à l'aide de la touche Ctrl + A sous Windows ou de la commande cmd + a sous Mac.
    3. Une fois tous les dossiers et fichiers sélectionnés, appuyez de nouveau sur Ctrl (cmd sur Mac) et maintenez cette action.
    4. Cliquez sur le bouton wp-content pour l’exclure.
    5. Cliquez avec le bouton droit sur le groupe de fichiers sélectionnés et choisissez Télécharger pour commencer à télécharger les fichiers sur votre espace Web.
    6. Dans la fenêtre contextuelle indiquant « Le fichier cible existe déjà », sélectionnez Écraser et Appliquer uniquement pour la file d’attente actuelle.
    7. Cliquer OK. FileZilla va maintenant télécharger tous les fichiers.
    8. Une fois tous les fichiers téléchargés, vous pouvez fermer FileZilla.

    La capture d'écran de l'interface FileZilla met en évidence le dossier de la version WordPress sous "Site local". Tous les fichiers et dossiers sont sélectionnés, à l'exception du dossier "wp-content". La capture d'écran affiche également le menu contextuel qui apparaît lorsque vous cliquez avec le bouton droit sur le groupe de fichiers sélectionnés et une flèche rouge pointe vers "Upload" dans le menu.


    Étape 6 - C’est tout !

    Vous avez terminé la mise à jour manuelle et votre site web utilise désormais la dernière version de WordPress.

    Vous devrez peut-être mettre à jour votre base de données. Si tel est le cas, vous serez invité à le faire lorsque vous vous connecterez à WordPress pour la première fois.

    Pourboire: Vérifiez les mises à jour de vos plugins et thèmes et n’oubliez pas de réactiver tous les plugins une fois que vous vous êtes connecté.

    La capture d'écran montre un message de WordPress qui indique que la base de données nécessite une mise à jour. Une flèche rouge pointe vers le bouton avec le texte "Mettre à jour la base de données WordPress".

  • Instructions pour les sites Web migrés

    Étape 1 - Télécharger WordPress

    Remarque: Avant de commencer, nous vous recommandons de faire une sauvegarde de votre site et de désactiver les plugins actifs. Consultez nos guides ci-dessous si vous ne savez pas comment procéder.

    Téléchargez les derniers fichiers d’installation de WordPress à partir du Site web WordPress sur votre ordinateur.

    La capture d’écran affiche la page de téléchargement pour l’installation de WordPress sur le site officiel de WordPress.org.

    Étape 2 - Extraire les fichiers WordPress

    Extrayez le fichier zip que vous venez de télécharger à un emplacement sur votre ordinateur.

    Il affiche le menu contextuel qui apparaît lorsque vous cliquez avec le bouton droit sur un fichier zip dans l'Explorateur de fichiers. Une flèche rouge indique « Extraire tout... » dans le menu.

    Note : Vous pouvez décompresser un fichier sur Mac en double-cliquant dessus ou en cliquant avec le bouton droit de la souris et en sélectionnant « Ouvrir ».

    Pour les clients qui utilisent nos serveurs migrés, l'aspect du panneau de configuration et la structure des dossiers dans l'espace Web sont légèrement différents. En outre, les clients migrés ont de nouveaux détails de connexion SFTP, qui se trouvent sur la page SFTP du panneau de configuration.


    Étape 3 - Se connecter à son espace web via SFTP

    Note: Si vous avez déjà utilisé SFTP, notez que les détails de votre connexion SFTP ont changé après la migration. Veuillez utiliser les nouvelles informations de connexion indiquées sur le Page SSH et SFTP dans votre Panneau de configuration.

    Vous devez ensuite vous connecter à votre espace web via SFTP. Si vous n'avez pas encore de client SFTP, nous vous recommandons d'utiliser FileZilla. Vous pouvez le télécharger ici :

    Download FileZilla

    Vous devrez peut-être activer SFTP dans votre one.com Panneau de configuration avant de pouvoir vous connecter à SFTP.

    1. Accédez aux détails de votre connexion, qui se trouvent dans le Panneau de configuration one.com. Cliquer ici pour ouvrir le SSH et SFTP section directement.
    2. Sous Administration SSH & SFTP, les détails de connexion spécifiques à votre domaine s’affichent.
    3. Ouvrez le client SFTP et entrez les détails de la connexion. 
    4. Cliquez sur Quickconnect pour vous connecter.

    Conseil : S'il s'agit de votre première connexion via SFTP depuis cet appareil, un message pop-up s'affichera indiquant que la clé hôte du serveur est inconnue et vous demandant si vous souhaiter lui faire confiance ou pas. Cliquez alors sur "OK" pour approuver la connexion. 

    La capture d'écran de l'interface FileZilla indique où saisir les détails de connexion en premier, puis cliquer sur le bouton "Connexion rapide".

    Étape 4 - Supprimer deux dossiers

    Dans cette étape, vous devez supprimer les deux dossiers, wp-admin et wp-includes, de votre espace Web. Dans le client SFTP, vous pouvez voir les fichiers de votre espace Web dans le côté droit de la fenêtre, qui est intitulée « Site distant ».

    1. Tout d’abord, double-cliquez sur le dossier nommé "webroots". Ensuite, double-cliquez sur le dossier appelé "by-route".
    2. Vous devriez maintenant voir une liste de dossiers nommés d’après votre domaine et les sous-domaines possibles. Si vous avez de nombreuses installations WordPress sur ce domaine, assurez-vous de choisir la bonne. Double-cliquez sur le domaine dans lequel se trouve l’installation WordPress que vous souhaitez mettre à jour.
    3. Dans ce dossier, recherchez le dossier appelé wp-admin.
    4. Faites un clic droit dessus et sélectionnez Supprimer.
    5. Répétez la même chose pour le dossier wp-includes.
    Animation GIF montrant comment trouver et supprimer les deux dossiers d'installation WordPress.

    Important: Le dossier wp-content contient vos plugins et thèmes, alors assurez-vous non pour le supprimer.


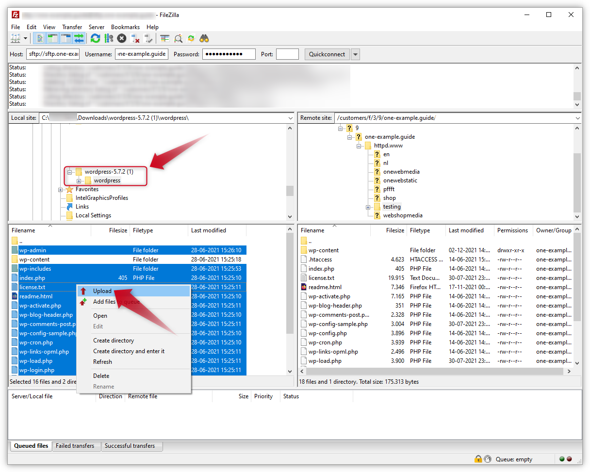
    Étape 5 - Télécharger des dossiers et des fichiers

    Localisez les fichiers et dossiers de la nouvelle version de WordPress que vous avez téléchargée à l’étape 1. Ils apparaîtront dans la partie de la fenêtre SFTP qui s’appelle « Site local ». Vous y verrez tous les fichiers et dossiers qui se trouvent sur votre ordinateur. Les dossiers avec la nouvelle version de WordPress sont très probablement enregistrés dans le dossier Téléchargements.

    1. Cliquez sur le dossier de la version WordPress dans la fenêtre du site local.
    2. Sélectionnez tous les fichiers à l'aide de la touche Ctrl + A sous Windows ou de la commande cmd + a sous Mac.
    3. Une fois tous les dossiers et fichiers sélectionnés, appuyez de nouveau sur Ctrl (cmd sur Mac) et maintenez cette action.
    4. Cliquez sur le bouton wp-content pour l’exclure.
    5. Cliquez avec le bouton droit sur le groupe de fichiers sélectionnés et choisissez Télécharger pour commencer à télécharger les fichiers sur votre espace Web.
    6. Dans la fenêtre contextuelle indiquant « Le fichier cible existe déjà », sélectionnez Écraser et Appliquer uniquement pour la file d’attente actuelle.
    7. Cliquer OK. FileZilla va maintenant télécharger tous les fichiers.
    8. Une fois tous les fichiers téléchargés, vous pouvez fermer FileZilla.

    La capture d'écran de l'interface FileZilla met en évidence le dossier de la version WordPress sous "Site local". Tous les fichiers et dossiers sont sélectionnés, à l'exception du dossier "wp-content". La capture d'écran affiche également le menu contextuel qui apparaît lorsque vous cliquez avec le bouton droit sur le groupe de fichiers sélectionnés et une flèche rouge pointe vers "Upload" dans le menu.


    Étape 6 - C’est tout !

    Vous avez terminé la mise à jour manuelle et votre site web utilise désormais la dernière version de WordPress.

    Vous devrez peut-être mettre à jour votre base de données. Si tel est le cas, vous serez invité à le faire lorsque vous vous connecterez à WordPress pour la première fois.

    Pourboire: Vérifiez les mises à jour de vos plugins et thèmes et n’oubliez pas de réactiver tous les plugins une fois que vous vous êtes connecté.

    La capture d'écran montre un message de WordPress qui indique que la base de données nécessite une mise à jour. Une flèche rouge pointe vers le bouton avec le texte "Mettre à jour la base de données WordPress".

Articles liés :

Cet article vous a-t-il été utile ?

Vous ne trouvez pas ce que vous cherchez ?

Commencez une conversation

Le moyen le plus rapide de nous contacter – en semaine de 09h00 à 16h00.