Utilizzo di SFTP

SFTP (Secure File Transfer Protocol) è un modo sicuro per gestire e trasferire file all'interno del tuo spazio web, assicurando che i tuoi dati rimangano al sicuro durante il trasferimento.

In questa guida troverai informazioni importanti su come attivare SFTP, impostare la password e connetterti utilizzando un client SFTP.

  • Attiva SFTP per il mio spazio web

    1. Fai clic qui per aprire la sezione SSH e FTP in Impostazioni avanzate nel Pannello di controllo
    2. In Amministrazione SSH e SFTP, imposta Consenti l'accesso SSH e SFTP su Attivato.

    Qui verranno visualizzati anche i dettagli di connessione specifici del tuo dominio.

    Devi configurare o modificare la password SSH/SFTP?
    Fai clic sul pulsante Invia per inviare un'e-mail di generazione della password al tuo indirizzo email indirizzo e-mail di contatto. Continua a seguire i passaggi del passo 3 nella sezione Creare o modificare la password SSH/SFTP.

  • Creare o modificare la password SSH/SFTP

    1. Fai clic qui per aprire la sezione SSH e FTP in Impostazioni avanzate nel Pannello di controllo
    2. In Amministrazione SSH e SFTP, fai clic sul pulsante Invia per inviare un'e-mail al tuo indirizzo e-mail di contatto.
    3. Apri la casella di posta del tuo indirizzo email di contatto e trova l'email con l'oggetto «Cambia la password SSH/SFTP per il dominio [one-example.com]».
    4. Apri l'email e fai clic sul pulsante Reimposta password.
    5. Nella pagina che si apre, digita due volte una password a tua scelta. Quindi fai clic su Salva.

    Ora puoi accedere con SFTP utilizzando client come Filezilla o Cyberduck.

    Create or change SSH SFTP password1.gif

  • Connettiti al tuo spazio web tramite SFTP

    Per connetterti tramite SFTP, installa un client sul tuo computer, ad esempio FileZilla o Cyberduck.

    1. Assicurati che l'accesso SFTP sia abilitato nel tuo pannello di controllo di one.com. Se necessario, segui prima i passaggi nella sezione Attiva SFTP per il mio spazio web.
    2. Vai ai dettagli della tua connessione su SSH e SFTP nel pannello di controllo di one.com. Clicca su qui per aprire la sezione direttamente.
    3. Su Amministrazione SSH e SFTPvengono visualizzati i dettagli specifici della connessione del tuo dominio.
    4. Apri il client SFTP e inserisci i dettagli della connessione. 
    Se è la prima volta che accedi tramite SFTP su questo computer, potrebbe essere necessario approvare la connessione.
    5. Fai clic su Connetti nel client per effettuare l'accesso.

    Password dimenticata?
    Non preoccuparti! Basta seguire i passaggi nella sezione precedente Creare o modificare la password SSH/SFTP.

    SFTP details Filezilla.png

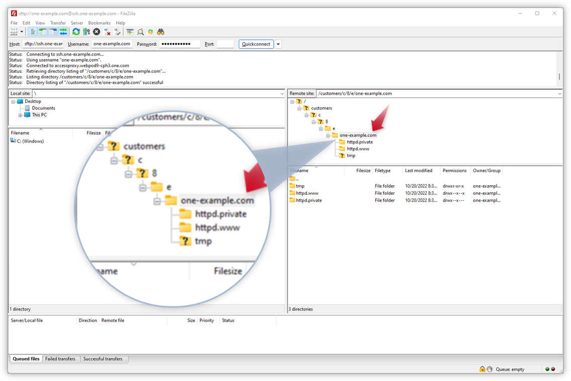
  • Dove posso trovare la mia cartella privata?

    Al primo accesso, ti ritroverai nella tua cartella pubblica, chiamata httpd.www. È possibile accedere a questa cartella pubblica, nota anche come cartella principale, tramite un browser Web ed è qui che si trova il sito Web.

    Hai anche una cartella privata chiamata httpd.private. I backup dello spazio Web creati con lo strumento di backup e ripristino di one.com si trovano nella cartella denominata backups. Per accedere, ad esempio, alla tua cartella privata, fai clic sul tuo nome di dominio nella struttura ad albero e verranno visualizzate tutte le cartelle esistenti.

    In questa schermata, puoi vedere come appare quando usi FileZilla come client.

    SFTP_login.png

  • Modificare le autorizzazioni dei file tramite un client SFTP

    L'impostazione delle autorizzazioni per file e cartelle determina chi può leggere, scrivere ed eseguire i file.

    Per istruzioni dettagliate, consulta la nostra guida su Come modificare le autorizzazioni dei file tramite un client SFTP o FTP.

  • Effettua il backup del tuo spazio web tramite SFTP

    Effettuare un backup del tuo spazio web tramite SFTP fornisce un metodo sicuro per trasferire file tra il tuo server web e il computer locale.

    1. Accedi utilizzando un client SFTP come FileZilla o Cyberduck. Segui i passaggi nella sezione Connettiti al tuo spazio web usando SFTP sopra, se necessario.
    2. A sinistra, vai alla cartella sul tuo computer in cui desideri salvare il backup.
    3. Per avviare il download, seleziona tutti i file e le cartelle a destra e trascinali nella cartella scelta.
    4. Attendi il download di tutti i file e assicurati che non vi siano trasferimenti falliti.
    5. Il backup è ora salvato sul tuo computer.

    Nota: se il tuo sito web è realizzato con un CMS come Wordpress, non dimenticare di fare anche un backup del tuo database.

    Download files with Filezilla


Articoli Correlati:

Questo articolo ti è stato utile?

Non trovi quello che stai cercando?

Inizia una chat

È il modo più veloce per contattarci – in inglese, tutti i giorni dell’anno.