Aggiorna WordPress manualmente

Per mantenere il tuo sito WordPress sicuro e migliorarne le prestazioni è importante assicurarsi che sia sempre aggiornato. Di solito, puoi aggiornare WordPress con un clic in WP Admin. Anche gli aggiornamenti minori vengono eseguiti automaticamente. Tuttavia, potrebbe accadere che tu non riesca ad accedere a WP Admin e che tu debba aggiornare manualmente WordPress. In questa guida, spieghiamo come aggiornare WordPress manualmente con un client SFTP.

Lo sapevi? 
Il nostro servizio WP Update può aiutarti a mantenere aggiornata l'installazione di WordPress aggiornando WordPress, plugin e temi e rimuovendo quelli inutilizzati per prestazioni migliori.

Utilizza il modulo di contatto per Premium Care per ottenere maggiori dettagli, prezzi e assistenza prioritaria.


Prima di iniziare

Attualmente stiamo migrando i siti web dei nostri clienti su nuovi server e, a seconda che il tuo sito web sia già stato migrato o meno, ci sono piccole differenze su come puoi aggiornare WordPress manualmente. Questa guida è divisa in due parti che spiegano i diversi metodi. Apri la guida che ti interessa sotto gli screenshot del pannello di controllo.

Come faccio a sapere se il mio sito web è stato migrato?

Puoi scoprirlo facilmente accedendo al tuo pannello di controllo one.com: se vedi un'opzione Sottodomini sotto Dominio, il tuo sito web è già stato migrato. Guarda gli screenshot qui sotto per esempi.

Non migrato (nessuna opzione per Sottodomini sotto Dominio)
mostra la pagina iniziale del Pannello di controllo. La scheda "Dominio" nel menu a sinistra è aperta e una freccia rossa punta verso di ess che a.

Migrati
https://help.one.com/hc/article_attachments/46245211418385Screenshot che mostra la pagina iniziale del Pannello di controllo. La scheda "Dominio" nel menu a sinistra è aperta e una freccia rossa punta verso l'opzione "Sottodominio".

  • Istruzioni per i siti web non migrati

    Passo 1 - Scarica WordPress

    Nota: prima di iniziare, ti consigliamo di effettuare un backup del tuo sito e di disattivare i plugin attivi. Consulta le nostre guide qui sotto se non sei sicuro di come fare.

    Scarica sul tuo computer i file di installazione di WordPress più recenti dal sito web di WordPress.

    https://help.one.com/hc/article_attachments/30829913191057Lo screenshot visualizza la pagina di download per l'installazione di WordPress sul sito ufficiale WordPress.org.

    Passo 2 - Estrai i file di WordPress

    Estrarre il file zip appena scaricato in una posizione sul computer.

    Visualizza il menu contestuale che appare quando si fa clic con il pulsante destro del mouse su un file zip in File Explorer. Una freccia rossa indica "Estrai tutto..." nel menu.

    Nota: Puoi decomprimere un file su Mac facendo doppio clic su di esso o facendo clic con il pulsante destro del mouse e selezionando "Apri".

    Passo 3 - Connettiti al tuo spazio web via SFTP

    Successivamente, devi connetterti al tuo spazio web tramite SFTP. Se non hai ancora un client SFTP, ti consigliamo di utilizzare FileZilla. Puoi scaricarlo qui:

    Scarica FileZilla

    Potrebbe essere necessario attivare SFTP nel tuo Pannello di controllo one.com prima di poterti connettere con SFTP.

    1. Vai ai dettagli della tua connessione, che si trovano nel Pannello di controllo one.com. Clicca su qui per aprire direttamente la sezione SSH & SFTP.
    2. In Amministrazione SSH & SFTPvengono visualizzati i dettagli di connessione specifici del vostro dominio.
    3. Aprire il client SFTP e immettere i dettagli della connessione. 
    4. Fare clic su Quickconnect per accedere.

    Suggerimento: se è la prima volta che accedi usando SFTP su questo dispositivo, comparirà un messaggio popup che dice che la chiave host del server è sconosciuta, e ti verrà chiesto se accettarla o meno. Devi cliccare su "OK" per approvare la connessione; 

    https://help.one.com/hc/article_attachments/27925784931729Lo screenshot dell'interfaccia di FileZilla evidenzia dove inserire prima i dettagli della connessione, quindi fare clic sul pulsante "Quickconnect".


    Passo 4 - Elimina due cartelle

    Ora devi eliminare le due cartelle wp-admin e wp-includes dal tuo spazio web.

    Suggerimento: se il tuo sito WordPress è sul dominio principale (domain.com), appariranno nell'elenco dei file subito dopo la connessione. Se il tuo sito è su un sottodominio (wordpress.domain.com), saranno in una cartella con il nome del tuo sottodominio.

    1. Individua le tue cartelle WordPress nel tuo client SFTP. Appariranno nella sezione "Sito remoto" della finestra SFTP.
    2. Trova la cartella denominata wp-admin.
    3. Fare clic con il tasto destro del mouse e selezionare Elimina.
    4. Ripetere la stessa operazione per la cartella wp-includes.

    https://help.one.com/hc/article_attachments/27925773807505Lo screenshot dell'interfaccia di FileZilla evidenzia le cartelle "wp-admin" e "wp-includes" sotto "Sito remoto". Visualizza anche il menu contestuale che appare quando si fa clic con il pulsante destro del mouse sulle cartelle e una freccia rossa punta a "Elimina" nel menu.

    Importante: la cartella wp-content contiene i tuoi plugin e temi, quindi assicurati di non eliminarla.


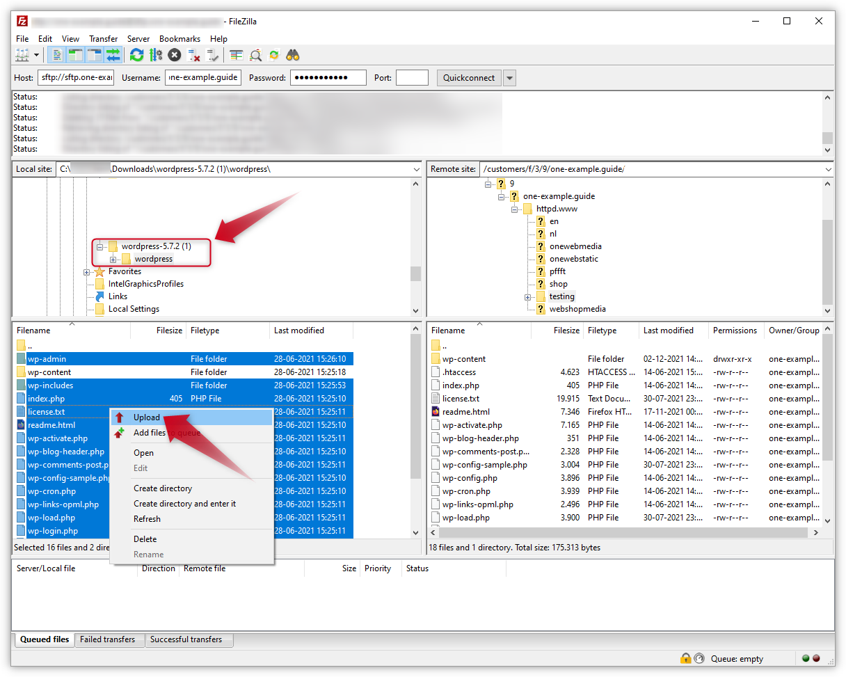
    Passo 5 - Carica cartelle e file

    Individua i file e le cartelle della nuova versione di WordPress che hai scaricato nel passaggio 1. Saranno visualizzati nella parte della finestra SFTP denominata "Sito locale". Lì vedrai tutti i file e le cartelle presenti sul tuo computer. Le cartelle con la nuova versione di WordPress sono molto probabilmente salvate nella cartella Download.

    1. Clicca sulla cartella della versione di WordPress nella finestra del sito locale.
    2. Seleziona tutti i file usando Ctrl + A su Windows o cmd + a su Mac.
    3. Quando tutti i file e le cartelle sono selezionati, premi nuovamente Ctrl (cmd su Mac) e tienilo premuto.
    4. Fare clic sulla cartella wp-content per escluderla.
    5. Fai clic con il pulsante destro del mouse sul gruppo di file selezionati e scegli Carica per iniziare a caricare i file nel tuo spazio web.
    6. Nel popup che dice "Il file di destinazione esiste già", seleziona Sovrascrivi e Applica solo alla coda corrente.
    7. Fare clic su OK. FileZilla caricherà ora tutti i file.
    8. Una volta che tutti i file sono stati caricati puoi chiudere FileZilla.

    https://help.one.com/hc/article_attachments/27925784936721Lo screenshot dell'interfaccia FileZilla evidenzia la cartella della versione di WordPress sotto "Sito locale". Tutti i file e le cartelle vengono selezionati, ad eccezione della cartella "wp-content". Lo screenshot visualizza anche il menu contestuale che appare quando si fa clic con il pulsante destro del mouse sul gruppo di file selezionati e una freccia rossa punta a "Carica" nel menu.


    Passo 6 - Ecco fatto!

    Hai completato l'aggiornamento manuale e ora il tuo sito web utilizza l'ultima versione di WordPress.

    Potresti dover aggiornare il tuo database. Se questo è il caso, ti verrà chiesto di farlo quando accedi a WordPress per la prima volta.

    Suggerimento: controlla la presenza di aggiornamenti per i tuoi plugin e temi e ricordati di riattivare tutti i plugin dopo aver effettuato l'accesso.

    screenshot mostra un messaggio da WordPress che dice che il database richiede un aggiornamento. Una freccia rossa punta al pulsante con il testo "Aggiorna il database di WordPress".

  • Istruzioni per i siti web migrati

    Passo 1 - Scarica WordPress

    Nota: prima di iniziare, ti consigliamo di effettuare un backup del tuo sito e di disattivare i plugin attivi. Consulta le nostre guide qui sotto se non sei sicuro di come fare.

    Scarica sul tuo computer i file di installazione di WordPress più recenti dal sito web di WordPress.

    https://help.one.com/hc/article_attachments/30829913191057Lo screenshot visualizza la pagina di download per l'installazione di WordPress sul sito ufficiale WordPress.org.

    Passo 2 - Estrai i file di WordPress

    Estrarre il file zip appena scaricato in una posizione sul computer.

    Visualizza il menu contestuale che appare quando si fa clic con il pulsante destro del mouse su un file zip in File Explorer. Una freccia rossa indica "Estrai tutto..." nel menu.

    Nota: Puoi decomprimere un file su Mac facendo doppio clic su di esso o facendo clic con il pulsante destro del mouse e selezionando "Apri".

    Per i clienti dei server migrati, l'aspetto del Pannello di controllo e la struttura delle cartelle all'interno dello spazio web sono leggermente diversi. Inoltre, i clienti migrati hanno nuovi dettagli sulla connessione SFTP, che possono essere trovati nella pagina SFTP del Pannello di controllo.


    Passo 3 - Connettiti al tuo spazio web via SFTP

    Nota: se hai già utilizzato SFTP, tieni presente che i dettagli della tua connessione SFTP sono cambiati dopo la migrazione. Utilizza i nuovi dettagli di connessione mostrati nella SSH & SFTP nel tuo Pannello di controllo.

    Successivamente, devi connetterti al tuo spazio web tramite SFTP. Se non hai ancora un client SFTP, ti consigliamo di utilizzare FileZilla. Puoi scaricarlo qui:

    Scarica FileZilla

    Potrebbe essere necessario attivare SFTP nel tuo Pannello di controllo one.com prima di poterti connettere con SFTP.

    1. Vai ai dettagli della tua connessione, che si trovano nel Pannello di controllo one.com. Clicca su qui per aprire direttamente la sezione SSH & SFTP.
    2. In Amministrazione SSH & SFTPvengono visualizzati i dettagli di connessione specifici del vostro dominio.
    3. Aprire il client SFTP e immettere i dettagli della connessione. 
    4. Fare clic su Quickconnect per accedere.

    Suggerimento: se è la prima volta che accedi usando SFTP su questo dispositivo, comparirà un messaggio popup che dice che la chiave host del server è sconosciuta, e ti verrà chiesto se accettarla o meno. Devi cliccare su "OK" per approvare la connessione; 

    https://help.one.com/hc/article_attachments/34159817397521Lo screenshot dell'interfaccia di FileZilla evidenzia dove inserire prima i dettagli della connessione, quindi fare clic sul pulsante "Quickconnect".

    Passo 4 - Elimina due cartelle

    In questo passaggio, devi eliminare le due cartelle, wp-admin e wp-includes, dal tuo spazio web. Nel client SFTP, puoi vedere i file del tuo spazio web nella parte destra della finestra, intitolata "Sito remoto".

    1. Innanzitutto, fai doppio clic sulla cartella denominata "webroots". Quindi, fai doppio clic sulla cartella denominata "by-route".
    2. Ora dovresti vedere un elenco di cartelle chiamate con il nome del tuo dominio ed eventuali sottodomini. Se hai molte installazioni di WordPress su questo dominio, assicurati di scegliere quella giusta. Fai doppio clic sul dominio in cui si trova l'installazione di WordPress che desideri aggiornare.
    3. All'interno di questa cartella, trova la cartella chiamata wp-admin.
    4. Fare clic con il tasto destro del mouse e selezionare Elimina.
    5. Ripetere la stessa operazione per la cartella wp-includes.
    mostra come trovare ed eliminare le due cartelle di installazione di WordPress. che

    Importante: la cartella wp-content contiene i tuoi plugin e temi, quindi assicurati di non eliminarla.


    Passo 5 - Carica cartelle e file

    Individua i file e le cartelle della nuova versione di WordPress che hai scaricato nel passaggio 1. Saranno visualizzati nella parte della finestra SFTP denominata "Sito locale". Lì vedrai tutti i file e le cartelle presenti sul tuo computer. Le cartelle con la nuova versione di WordPress sono molto probabilmente salvate nella cartella Download.

    1. Clicca sulla cartella della versione di WordPress nella finestra del sito locale.
    2. Seleziona tutti i file usando Ctrl + A su Windows o cmd + a su Mac.
    3. Quando tutti i file e le cartelle sono selezionati, premi nuovamente Ctrl (cmd su Mac) e tienilo premuto.
    4. Fare clic sulla cartella wp-content per escluderla.
    5. Fai clic con il pulsante destro del mouse sul gruppo di file selezionati e scegli Carica per iniziare a caricare i file nel tuo spazio web.
    6. Nel popup che dice "Il file di destinazione esiste già", seleziona Sovrascrivi e Applica solo alla coda corrente.
    7. Fare clic su OK. FileZilla caricherà ora tutti i file.
    8. Una volta che tutti i file sono stati caricati puoi chiudere FileZilla.

    https://help.one.com/hc/article_attachments/27925784936721Lo screenshot dell'interfaccia FileZilla evidenzia la cartella della versione di WordPress sotto "Sito locale". Tutti i file e le cartelle vengono selezionati, ad eccezione della cartella "wp-content". Lo screenshot visualizza anche il menu contestuale che appare quando si fa clic con il pulsante destro del mouse sul gruppo di file selezionati e una freccia rossa punta a "Carica" nel menu.


    Passo 6 - Ecco fatto!

    Hai completato l'aggiornamento manuale e ora il tuo sito web utilizza l'ultima versione di WordPress.

    Potresti dover aggiornare il tuo database. Se questo è il caso, ti verrà chiesto di farlo quando accedi a WordPress per la prima volta.

    Suggerimento: controlla la presenza di aggiornamenti per i tuoi plugin e temi e ricordati di riattivare tutti i plugin dopo aver effettuato l'accesso.

    screenshot mostra un messaggio da WordPress che dice che il database richiede un aggiornamento. Una freccia rossa punta al pulsante con il testo "Aggiorna il database di WordPress".

Articoli correlati:

Questo articolo ti è stato utile?

Non trovi quello che stai cercando?

Inizia una chat

È il modo più veloce per contattarci – in inglese, tutti i giorni dell’anno.