E-mails verzenden vanaf je domein in Gmail

In deze handleiding leggen we uit hoe je e-mails kunt versturen vanaf een extern e-mailadres via de webversie van Gmail.

 

Let op: Vanaf januari 2026 ondersteunt Gmail het ontvangen van e-mails van externe e-mailaccounts niet langer in de webversie van Gmail. Je kunt Gmail nog wel blijven gebruiken om e-mails te verzenden vanaf je domeinnaam, en eerder geïmporteerde e-mails in Gmail blijven gewoon beschikbaar.

Wil je inkomende e-mails blijven ontvangen in Gmail via de webversie? Dan moet je het doorsturen van e-mails van je e-mailaccount naar je Gmail-adres instellen.

In de Gmail-app op Android, iPhone en iPad kun je je e-mailaccount nog wel toevoegen via IMAP om zowel e-mails te verzenden als te ontvangen.


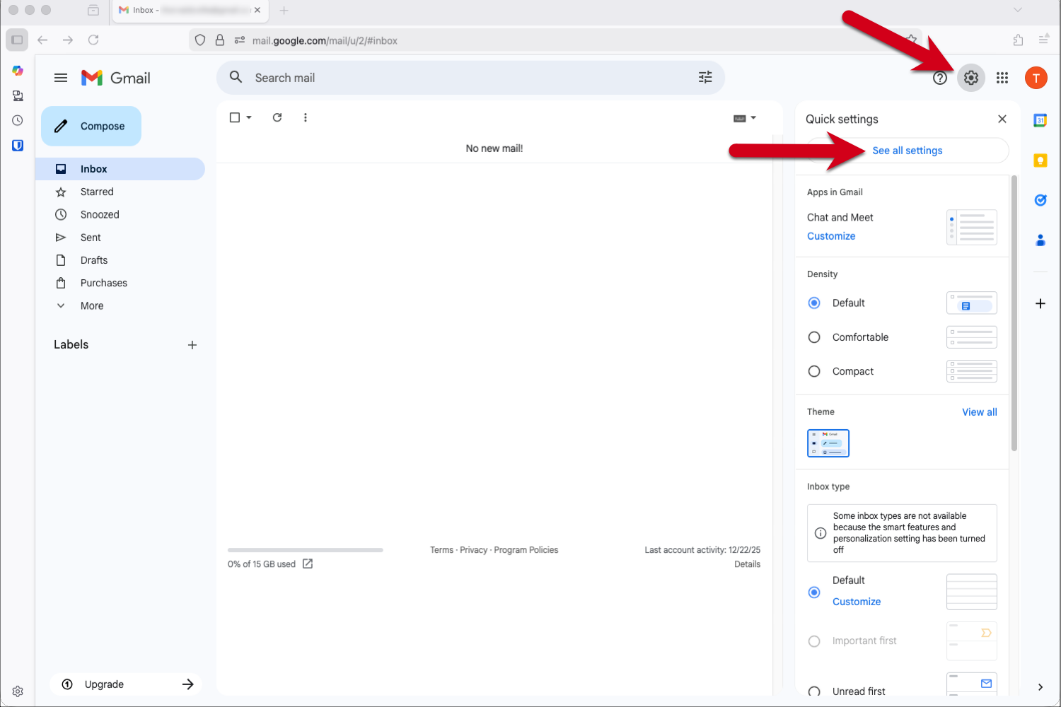
Stap 1 - Log in op Gmail en ga naar Instellingen

  1. Log in op je Gmail-account.
  2. Klik op het tandwiel-icoon rechtsboven.
  3. Kies Alle instellingen bekijken in het dropdown menu.

Screenshot met rode pijlen die verwijzen naar het tandwiel-icoon en "Alle instellingen bekijken" in Gmail.


Stap 2 - Voeg het e-mailadres toe

  1. Klik in het menu bovenin op Accounts en Import.
  2. Klik in het gedeelte "E-mail verzenden als:" op Nog een e-mailadres toevoegen.

Screenshot met rode pijlen die verwijzen naar het tabblad "Accounts en import" en de optie "Nog een e-mailadres toevoegen".


Stap 3 - Voer je e-mailadres in

  1. Vul de naam van de afzender in die zichtbaar is voor de ontvangers. 
  2. Voer het e-mailadres in waarvan je e-mails wilt versturen via Gmail.
  3. Klik op Volgende stap.

Tip: Als het Gmail-adres je primaire adres is en het andere e-mailadres alleen gebruikt wordt voor het ontvangen van e-mails, dan kun je het vakje "Beschouwen als alias" aanvinken.

Screenshot van het pop-up venster met een rood kader rond de velden Naam en E-mailadres en een rode pijl naar "Volgende stap".


Stap 4 - Voer de SMTP-serverinstellingen in

Gebruik de volgende instellingen voor uitgaande e-mail:

  • SMTP-server: send.one.com
  • Gebruikersnaam: je e-mailadres
  • Wachtwoord: het wachtwoord dat je gebruikt om in te loggen op Webmail
  • Poort: 465
  • Beveiligde verbinding: SSL

Klik op Account toevoegen om verder te gaan.

Screenshot van het pop-up venster met een rood kader rond de SMTP-serverinstellingen en een rode pijl naar "Account toevoegen".


Stap 5 - Open de bevestigingsmail van Gmail

Gmail stuurt je nu een e-mail met een bevestigingscode.

  1. Log in op Webmail.
  2. Open de e-mail met als onderwerp: Gmail Bevestiging - Mail sturen als ..
  3. Open de bevestigingsmail en klik op de link om je e-mailadres toe te voegen.

Screenshot van de bevestigingsmail van Gmail in one.com Webmail met een rood kader dat de link markeert.


Stap 6 - Klik op de link in de bevestigingsmail

Controleer of het e-mailadres dat je toevoegt klopt en klik daarna op Bevestigen.

Screenshot van de bevestigingspagina in Gmail met rode pijlen naar het e-mailadres en de knop Bevestigen.


Stap 7 - Ga terug naar je Gmail-account

Nadat je op bevestigen hebt geklikt, zie je een succesbericht met "Bevestiging succesvol". Klik op de link in het venster om terug te gaan naar je Gmail-account.

step7returntogmail.png

Stap 8 - Controleer je instellingen

Controleer je instellingen om er zeker van te zijn dat alles is ingesteld zoals je wilt.

Screenshot van het tabblad Account en import in de Gmail-instellingen met een rode pijl die naar het nieuw toegevoegde e-mailadres verwijst.


Stap 9 - Klaar!

Je account is ingesteld. Je kunt nu e-mails verzenden vanaf je externe e-mailaccount via Gmail.

Klik bij het opstellen van een e-mail op het pijltje naast het veld Van en kies het e-mailadres waarvan je wilt verzenden.

step9done.png


Gerelateerde artikelen:

Was dit artikel nuttig?

Kun je het antwoord niet vinden?

Start een chat

De snelste manier om contact op te nemen — op werkdagen van 09:00 tot 18:00.

Bellen kan ook!

Beschikbaar op werkdagen van 09:00 tot 16:00.