Bestandsrechten wijzigen via een SFTP- of FTP-client

Deze handleiding laat zien hoe je de rechten van bestanden en mappen (directories) op je webruimte kunt wijzigen met een SFTP- of FTP-client.

Bestandsrechten bepalen wie jouw bestanden kan lezen, schrijven en uitvoeren. Als de rechten te strikt zijn, werkt (een deel van) je site mogelijk niet goed. Als ze te los zijn, kan dit een beveiligingsrisico vormen omdat iedereen volledige toegang heeft.

Let op: Voor klanten op onze nieuwe servers is FTP niet langer beschikbaar vanwege beveiligingsbeperkingen, omdat het een verouderd protocol is. We raden aan om over te stappen op SFTP voor een veiligere en betrouwbare overdrachtsmethode.

Als je "FTP-beheer" niet ziet op je SSH & SFTP pagina, gebruik je onze nieuwe servers. FTP blijft beschikbaar voor klanten op oudere servers.


Stap 1 - Verbinding maken via SFTP (of FTP)

Voor deze handleiding gebruiken we FileZilla als onze SFTP-client. We raden aan om verbinding te maken met SFTP omdat het versleuteld en veiliger is. Gebruik je een andere client, dan kunnen de stappen er iets anders uitzien.

  1. Opmerking: Zorg ervoor dat SFTP-toegang is ingeschakeld in het one.com Configuratiescherm. Als je hulp nodig hebt, volg dan eerst de stappen in de sectie hrefhttps://help.one.com/hc/nl/articles/115005585689#accordion_activate_SFTP_for_my_web_spaceActiveer SFTP voor mijn webruimtehref in onze gespecificeerde handleiding.
  2. Hier vind he ook je verbindingsgegevens. Klikhier om direct naar SSH en SFTP te gaan.
  3. Onder SSH & SFTP-beheer worden de specifieke verbindingsgegevens voor je domein weergegeven.
  4. Open FileZilla en vul de verbindingsgegevens uit het Configuratiescherm in de vereiste velden in: Host, Gebruikersnaam, Wachtwoord en Poort.

Wachtwoord vergeten?
Maak je geen zorgen! Volg gewoon de stappen in het bovenstaande gedeelte SSH/SFTP-wachtwoord maken of wijzigen.

De screenshot toont het inlogdashboard van FileZilla met een rood kader rond de verbindingsvelden en een rode pijl naar Quickconnect.

  • FTP-inloggegevens

    Voer de volgende FTP-inloggegevens in en vervang jouwdomein.com door je eigen domein:

    Host: ftp.jouwdomein.com
    Gebruikersnaam: jouwdomein.com
    Wachtwoord: Het wachtwoord dat is ingesteld voor SFTP/SSH via je Configuratiescherm
    Poort: 21


3. Klik op Quickconnect om verbinding te maken met de server.
Als het de eerst keer is dat je via SFTP inlogt op dit apparaat, verschijnt er een pop-upbericht waarin staat dat de hostsleutel van de server onbekend is en waarin wordt gevraagd of je deze vertrouwt. Klik op "OK" om de verbinding goed te keuren.

Als de verbinding is gelukt, verschijnen je bestanden en mappen aan de rechterkant van het scherm.


Stap 2 - Selecteer alle bestanden en mappen

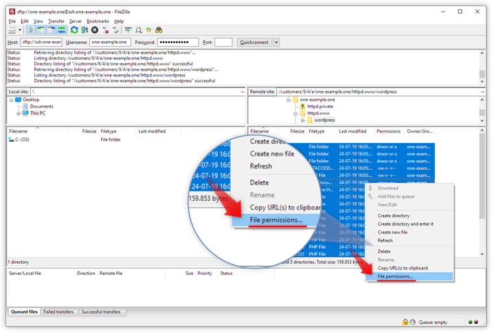
  1. Selecteer de bestanden en mappen waarvoor je de rechten wilt instellen.
  2. Klik met de rechtermuisknop op de geselecteerde item(s) en selecteer Bestandsrechten in het menu dat verschijnt.

Tip: Om meerdere items wilt selecteren, klik je op het eerste item, houd de Shift-toets ingedrukt en klik op het laatste item om alles ertussenin te selecteren. Als items niet naast elkaar liggen, houd dan de Ctrl-toets (of Cmd-toets op Mac) ingedrukt en klik op elk item dat je wilt selecteren. 

De screenshot toont het FileZilla-dashboard met geselecteerde bestanden en mappen, en een rode pijl die wijst naar 'Bestandsmachtigingen' in het rechtermuisknopmenu.


Stap 3 - Wijzig de rechten voor bestanden

We beginnen met het instellen van de rechten voor bestanden.

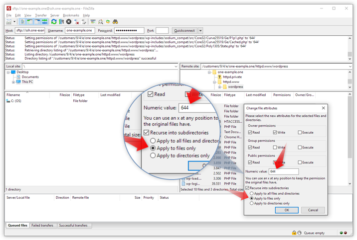
  • Vul in het veld Numerieke waarde de waarde 644 in.
  • Vink het vakje Recursief in submappen aan.
  • Selecteer Alleen toepassen op bestanden.

De screenshot toont de permissies voor bestanden. Een rode pijl wijst naar de numerieke waarde en een andere rode pijl naar 'Toepassen op alleen bestanden'.


Stap 4 - Wijzig de rechten voor mappen (directories)

Nu stellen we de rechten in voor mappen, ook wel directories genoemd. Mappen vereisen uitvoerrechten, daarom verschillen de instellingen van die voor bestanden.

  • Vul in het veld Numerieke waarde de waarde 755 in.
  • Vink het vakje Recursief in submappen aan.
  • Selecteer Alleen toepassen op mapen.

De screenshot toont de permissies voor mappen. Een rode pijl wijst naar de numerieke waarde en een andere rode pijl wijst naar 'Toepassen op alleen mappen'.


Gerelateerde artikelen:

Was dit artikel nuttig?

Kun je het antwoord niet vinden?

Start een chat

De snelste manier om contact op te nemen — op werkdagen van 09:00 tot 18:00.

Bellen kan ook!

Beschikbaar op werkdagen van 09:00 tot 16:00.