Kan jeg flytte en Nettsidebygger-side til et annet domene?

Å flytte en Nettsidebygger-side til et annet domene støttes for øyeblikket ikke. Det er imidlertid mulig å flytte noe innhold ved å kopiere og lime inn. Sider og innstillinger må legges til manuelt. I denne guiden forklarer vi hvordan du gjør dette.

Hvis du bestemmer deg for å prøve dette, vær oppmerksom på at det er en midlertidig løsning og ikke noe vi offisielt støtter. Dette betyr også at vi kan gjøre endringer som kan hindre dette i å fungere i fremtiden.

  • Steg 1 - Kopier fil- og bildemappene til det nye domenet
  • Steg 2 - Forbered Nettsidebygger på det nye domenet ditt
  • Steg 3 - Åpne Nettsidebygger på det gamle domenet ditt i inkognitomodus/privat modus
  • Steg 4 - Kopier innhold i topptekst og bunntekst til det nye domenet
  • Steg 5 - Kopier hver side til det nye domenet
  • Steg 6 - Sjekk om alt fungerer og publiser

Mens du går gjennom stegene i denne guiden, kan du bruke følgende hurtigtaster. De kan gjøre prosessen raskere.
 

  • Velg alle: Ctrl + A eller ⌘ + A
  • Kopier: Ctrl + C eller ⌘ + C
  • Lim inn: Ctrl + V eller ⌘ + V
  • Åpne et inkognitovindu: Ctrl + Shift + N eller ⌘ + Shift + A. 

Bruk Ctrl på Windows og ⌘ på Mac.


Steg 1 - Kopier fil- og bildemappene til det nye domenet

Det første du må gjøre er å kopiere filer og bilder fra det gamle domenet til det nye domenet.

Du må migrere to mapper: onewebmedia og onewebstatic. Vi anbefaler at du gjør dette via SFTP i en klient (for eksempel Filezilla) på datamaskinen din. Alternativt kan du gjøre det via File Manager i kontrollpanelet.

Utvid ett av alternativene nedenfor for å se stegene.

  • Flytt mappene dine ved hjelp av SFTP (anbefales)

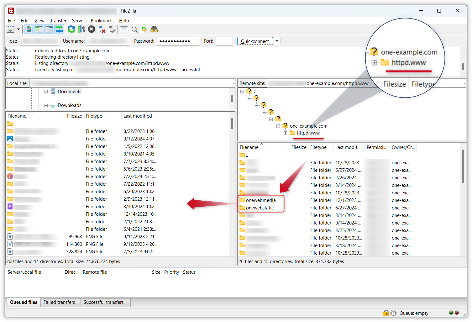
    1. Få tilgang til webhotellet på det gamle domenet ditt via SFTP i en klient på datamaskinen din. Hvis du er usikker på hvordan du gjør dette, sjekk ut guiden vår om pålogging ved hjelp av SFTP.
    2. Du skal havne i mappen httpd.www på det gamle domenet ditt. Finn mappene onewebmedia og onewebstatic i vinduet på høyre side, og dra dem til et sted på datamaskinen din i vinduet til venstre. Forsikre deg om at nedlastingen er fullført (mappenavnet skal ikke være i kursiv) før du går videre til neste steg.
    3. Koble fra SFTP for det gamle domenet og logg inn på webhotellet til det nye domenet ved hjelp av SFTP.
    4. Legg til mappene onewebmedia og onewebstatic i httpd.www-mappen på det nye domenet ditt.

    wsb-move-domain-1.png

  • Flytt mappene dine ved hjelp av File Manager

    1. Logg inn på kontrollpanelet hrefhttps://login.one.comhrefone.comdet gamle domenet ditt.
    2. Åpne File Manager» under «Hosting-innstillinger» i menyen til venstre.
    3. Velg mappene onewebmedia og onewebstatic ved å merke av i boksene, og klikk Last ned øverst til høyre.
    4. Finn filen du nettopp lastet ned, kalt httpd.www.zip på datamaskinen din og pakk den ut.
    5. Åpne File Manager på det nye domenet ditt.
    6. Dra mappene du nettopp pakket ut inn til File Manager for å få dem lastet opp.
    wsb-move-domain-2.png

Merk: Hvis et mappenavn i SFTP-klienten eller File Manager er i kursiv, betyr det at opplastingen fortsatt pågår. Vent til opplastingen er fullført før du fortsetter.


Steg 2 - Forbered Nettsidebygger på det nye domenet ditt

Deretter må du gå til webhotellet til det nye domenet ditt og gjøre Nettsidebygger klar for migrering av siden. Du må gjøre følgende ting:

  1. Gå til Nettsidebygger-editoren via kontrollpanelet ditt.
  2. Hvis du ikke har fullført onboarding-prosessen, velger du en mal i stedet for å følge den AI-drevne oppsettsflyten. Du kan gjøre dette ved å klikke på bruk maler i stedet nederst på den første siden i oppsettet. Malen må være den samme som på den eksisterende nettsiden din. Hvis du har endret innstillinger i malen, for eksempel en ny skrifttype, må du gjøre dette på nytt for den nye nettsiden din.
  3. Fjern alt standardinnhold fra malen og sidene (unntatt topp- og bunntekst), slik at du har en tom mal. Du kan velge alt og klikke på papirkurvikonet eller 'Slett'-knappen på tastaturet ditt.
  4. Opprett sidene fra den eksisterende nettsiden din på nytt, slik at du har samme antall sider med samme navn og struktur.
  5. Administrer innstillinger for ting som deling på sosiale medier, Samtykkebanner eller sporing. Du kan også gjøre dette senere, men vær oppmerksom på at dette ikke vil bli kopiert.
  6. Lagre innstillingene dine og hold Website Builder åpent.
wsb-move-domain-3.png

Steg 3 - Åpne Nettsidebygger på det gamle domenet ditt i inkognitomodus/privat modus

For de neste stegene må du ha både dine gamle og nye sider åpne i Nettsidebygger. For å forhindre automatisk avlogging når du åpner en ny økt, bruk et inkognito- eller privat vindu.

Du finner alternativet for privat vindu i de fleste nettlesere ved å klikke på menyen øverst til høyre. Du kan også bruke snarveien Ctrl + Shift + N (Windows) eller ⌘ + shift + A (Mac). Et annet alternativ er å bruke to separate nettlesere, som Chrome og Edge eller Safari og Firefox. I skjermbildet nedenfor har vi åpnet et inkognitovindu i Chrome på Windows.

Fortsett til neste trinn når du har både det nye og det gamle nettstedet åpent i Website Builder.

wsb-move-domain-4.png

Steg 4 - Kopier innhold i topptekst og bunntekst til det nye domenet

  1. Velg og kopier alt materialet fra topptekst og bunntekst på det gamle domenet ditt. 
  2. Lim inn innholdet på det nye nettstedet ditt.
  3. Klikk på Lagre.

Tips: Du kan kopiere alle komponentene på en gang ved å klikke på topptekst/bunntekst eller en seksjon og bruke snarveien Ctrl + A (Windows)/⌘ + A (Mac).

wsb-move-domain-5.png
wsb-move-domain-6.png

Steg 5 - Kopier hver side til det nye domenet

  1. Velg og kopier alt innhold fra den første siden på din eksisterende nettside og det gamle domenet.
  2. Lim inn innholdet på den tilsvarende siden på det nye nettstedet ditt.
  3. Gjenta dette for hver side du vil flytte.
  4. Klikk på Lagre.

Merk: Resultatet er kanskje ikke perfekt overalt når du migrerer innhold på denne måten. Siden dette kun er en midlertidig løsning og ikke en offisiell prosess, må du være forberedt på å justere noen få ting på hver side underveis for å gjøre den nye nettsiden din så lik den gamle som mulig.

wsb-domain-gif.gif

Steg 6 - Sjekk om alt fungerer og publiser

Gå til menyen øverst til høyre i editoren (den som ser ut som to linjer) og gå til Innstillinger for å sjekke logoen, favicon og kontaktinformasjon. Du må mest sannsynlig legge til disse på nytt.

Hvis du har et kontaktskjema på nettsiden din må du oppdatere e-postadressen til en på det nye domenet ditt. Du må også optimalisere nettsiden din på nytt for mobile enheter i Editoren for mobilvisning.

Hvis alt fungerer og du er fornøyd, kan du publisere nettsiden din.


Relaterte artikler:

 

Var denne artikkelen nyttig?

Finner du ikke det du leter etter?

Start en chat

Den raskeste måten å kontakte oss på – hverdager fra kl.9-16.