Envie e-mails do seu domínio no Gmail

Este guia mostra como configurar o envio de e-mails de uma conta de e-mail externa na versão web do Gmail.

 

Nota: A partir de janeiro de 2026, Gmail deixará de suportar receber e-mails de contas de e-mail externas na versão do Gmail. Você ainda pode usar o Gmail para enviar e-mails do seu endereço de domínio, e quaisquer e-mails que foram importados anteriormente para o Gmail permanecerão disponíveis.

Para receber e-mails no Gmail na web, tem de configurar o encaminhamento de e-mails a partir da sua conta de e-mail para o seu endereço Gmail.

No aplicativo Gmail em Android, iPhone e iPad, você ainda pode adicionar sua conta de e-mail usando IMAP para enviar e receber e-mails.


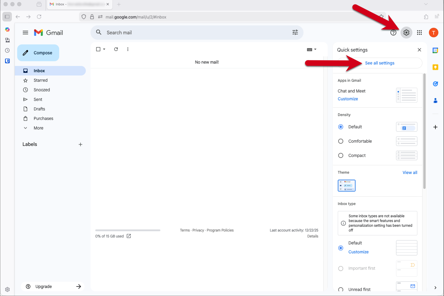
Passo 1 - Inicie sessão no Gmail e vá até Definições

  1. Inicie sessão na sua conta Gmail.
  2. Clique no ícone de engrenagem no canto superior direito.
  3. Selecione Ver todas as definições no menu suspenso.

Ecrã com setas vermelhas apontando para o ícone de engrenagem e "Ver todas as configurações" no Gmail.


Passo 2 - Adicionar o endereço de e-mail

  1. Clique em Contas e importação no menu na parte superior.
  2. Clique em Adicionar outro endereço de e-mail na seção Enviar correio como:" .

Ecrã com setas vermelhas apontando para o separador «Contas e importação» e para a opção «Adicionar outro endereço de e-mail».


Passo 3 - Introduza o seu endereço de e-mail

  1. Introduza o nome de remetente que deseja que esteja visível para os seus destinatários. 
  2. Digite o endereço de e-mail que deseja enviar no Gmail.
  3. Clique em Passo seguinte.

Sugestão: Se o seu endereço Gmail for o seu endereço principal e o seu outro endereço de e-mail for apenas para receber, é conveniente marcar a caixa "Tratar como um alias".

Ecrã da janela pop-up com um quadro vermelho destacando o campo Nome e endereço de e-mail e uma seta vermelha apontando para «Next Step».


Passo 4 - Introduza as definições do servidor SMTP

Por favor, utilize as seguintes definições para o correio enviado:

  • Servidor SMTP: send.one.com
  • Nome de utilizador: o seu endereço de e-mail
  • Senha: a senha que você usa para fazer login em Webmail
  • Porta: 465
  • Ligação segura: SSL

Clique em Adicionar conta para continuar.

Ecrã da janela pop-up com um quadro vermelho destacando o campo de configurações do servidor SMTP e uma seta vermelha apontando para «Adicionar conta».


Passo 5 - Abra o e-mail de Confirmação Gmail

O Gmail enviar-lhe-á agora um e-mail com um código de confirmação.

  1. Faça login no Webmail.
  2. Abra o e-mail "Confirmação do Gmail – Enviar correio como...
  3. Verifique o e-mail de confirmação do Gmail e clique no link para adicionar seu endereço de e-mail.

Ecrã de e-mail de confirmação do Gmail no Webmail da one.com com uma estrutura vermelha destacando o link.


Passo 6 - Clique no link no e-mail de confirmação

Verifique se o endereço de e-mail que você está adicionando está correto e clique em Confirmar.

Ecrã da página de confirmação no Gmail com setas vermelhas apontando para o endereço de e-mail e o botão Confirmar.


Passo 7 - Volte para sua conta Gmail

Depois de clicar em confirmar, você deve ver uma mensagem de sucesso com "Confirmação de sucesso". Clique no link na janela para voltar à sua conta Gmail.

step7returntogmail.png

Passo 8 - Verifique as suas definições

Verifique as suas configurações para garantir que estão configuradas de acordo com as suas preferências.

Exibe uma captura de ecrã da aba Conta e importação nas definições do Gmail com uma seta vermelha apontando para o endereço de e-mail recém-adicionado.


Passo 9 - Concluído!

A sua conta está configurada. Já pode enviar e-mails a partir da sua conta de e-mail externa através do Gmail.

Clique na seta ao lado do campo De e selecione o endereço de e-mail do qual deseja enviar.

step9done.png


Artigos Relacionados:

Este artigo foi útil?

Não tá conseguindo achar o que procura?

Iniciar uma conversa

É o jeito mais rápido de entrar em contato, todos os dias do ano.