Como alterar permissões de arquivo por meio de um cliente SFTP ou FTP

Este guia mostra como alterar as permissões de arquivos e pastas (diretórios) no seu espaço web usando um cliente SFTP ou FTP.

As permissões de arquivo controlam quem pode ler, escrever e executar seus arquivos. Se as permissões forem muito rígidas, (partes de) seu site podem não funcionar corretamente. Se as permissões forem muito flexíveis, isso pode criar um risco de segurança, pois todos terão acesso total.

Nota: Para clientes em nossos novos servidores, o FTP não está mais disponível devido a limitações de segurança, pois é um protocolo desatualizado. Recomendamos mudar para SFTP para um método de transferência mais seguro e confiável.

Se você não vir "FTP Administration" na sua página SSH & SFTP, você está em nossos novos servidores. O FTP continua disponível para clientes em servidores mais antigos.


Passo 1 - Conecte-se usando SFTP (ou FTP)

Para este guia, usaremos o FileZilla como nosso cliente SFTP. Recomendamos conectar com SFTP porque ele é criptografado e mais seguro. Se você usar outro cliente, as passos podem parecer um pouco diferentes.

  1. Nota: Certifique-se de que o acesso SFTP esteja habilitado no Painel de Controle one.com. Se precisar de ajuda, siga as etapas na seção hrefhttps://help.one.com/hc/pt/articles/115005585689#accordion_activate_SFTP_for_my_web_spaceAtivar o SFTP para o meu espaço webhref em nosso guia especificado primeiro.
  2. Os detalhes da sua conexão também são encontrados aqui. Clique em aqui para abrir a seção SSH & SFTP diretamente.
  3. Debaixo Administração de SSH & SFTP, os detalhes específicos da conexão do seu domínio serão exibidos.
  4. Abra o FileZilla e insira os detalhes de conexão do Painel de Controle nos campos obrigatórios: Host, Nome de usuário, Senha e Porta.

Esqueceu sua senha?
Não se preocupe! Basta seguir os passos na seção acima Crie ou altere a senha SSH/SFTP.

A captura de tela mostra o painel de login do FileZilla com uma moldura vermelha ao redor dos campos de conexão e uma seta vermelha apontando para

  • Detalhes de login do FTP

    Insira os seguintes detalhes de login do FTP, substituindo seudominio.com pelo seu domínio real:

    Host: ftp.seudominio.com
    Nome de usuário: seudominio.com
    Senha: a senha definida para FTP através do seu Painel de Controle
    Porta: 21


3. Clique em Conexão rápida para conectar ao servidor.
Se esta for a primeira vez que inicia sessão utilizando SFTP neste dispositivo, verá uma mensagem pop-up a dizer que a chave do host do servidor é desconhecida e a perguntar se confia nela. Clique em "OK" para aprovar a ligação.

Se a conexão for bem-sucedida, seus arquivos e pastas aparecerão no lado direito da tela.


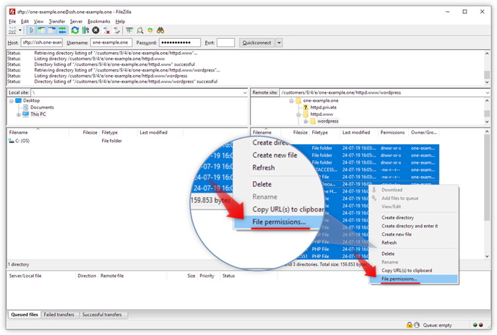
Passo 2 - Selecione todos os arquivos e pastas

  1. Selecione os arquivos e pastas para os quais você deseja definir as permissões.
  2. Clique com o botão direito do mouse no(s) item(ns) selecionado(s) e selecione Permissões de arquivo no menu exibido.

Dica: Para selecionar vários itens, clique no primeiro item, segure a tecla Shift e clique no último item para selecionar tudo entre eles. Se os itens não estiverem próximos uns dos outros, segure a tecla Ctrl (ou a tecla Cmd no Mac) e clique em cada item individual que você deseja selecionar. 

A captura de tela mostra o painel do FileZilla com arquivos e pastas selecionados e uma seta vermelha apontando para


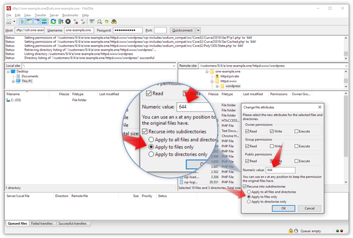
Passo 3 - Alterar permissões para arquivos

Primeiro, definiremos as permissões para os arquivos.

  • No campo Valor numérico , digite 644.
  • Marque a caixa Recursão em subdiretórios.
  • Selecione Aplicar somente a arquivos.

A captura de tela mostra as permissões para os arquivos. Uma seta vermelha aponta para o valor numérico e outra seta vermelha para


Passo 4 - Alterar permissões para pastas (diretórios)

Por fim, definiremos as permissões para pastas, também conhecidas como diretórios. Pastas exigem permissões de execução, portanto suas configurações diferem daquelas para arquivos.

  • No campo Valor numérico , digite 755.
  • Marque a caixa Recursão em subdiretórios.
  • Selecione Aplicar somente aos diretórios.

A captura de tela mostra as permissões para pastas. Uma seta vermelha aponta para o valor numérico e outra seta vermelha para


Artigos relacionados:

Este artigo foi útil?

Não tá conseguindo achar o que procura?

Iniciar uma conversa

É o jeito mais rápido de entrar em contato, todos os dias do ano.