Skicka e-post från din domän via Gmail

Den här guiden visar hur du gör för att skicka e-post från ett externt e-postkonto i Gmails webbversion.

 

Obs! Från och med januari 2026 kommer Gmails webbversion inte längre att stödja att ta emot e-post från externa e-postkonton. Du kan fortfarande använda Gmail för att skicka e-post från din domänadress, och alla e-postmeddelanden som tidigare importerades till Gmail kommer att förbli tillgängliga.

För att ta emot inkommande e-post via Gmail i en webbläsare behöver du ställa in vidarebefordran av e-post från ditt e-postkonto till din Gmail-adress.

I Gmail-appen på Android, iPhone och iPad kan du fortfarande lägga till ditt e-postkonto med IMAP för att skicka och ta emot e-post.


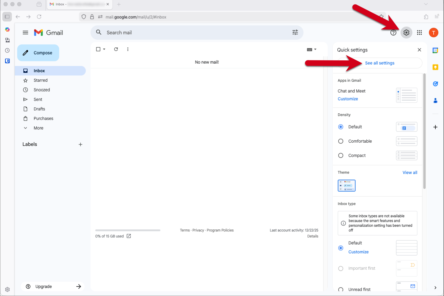
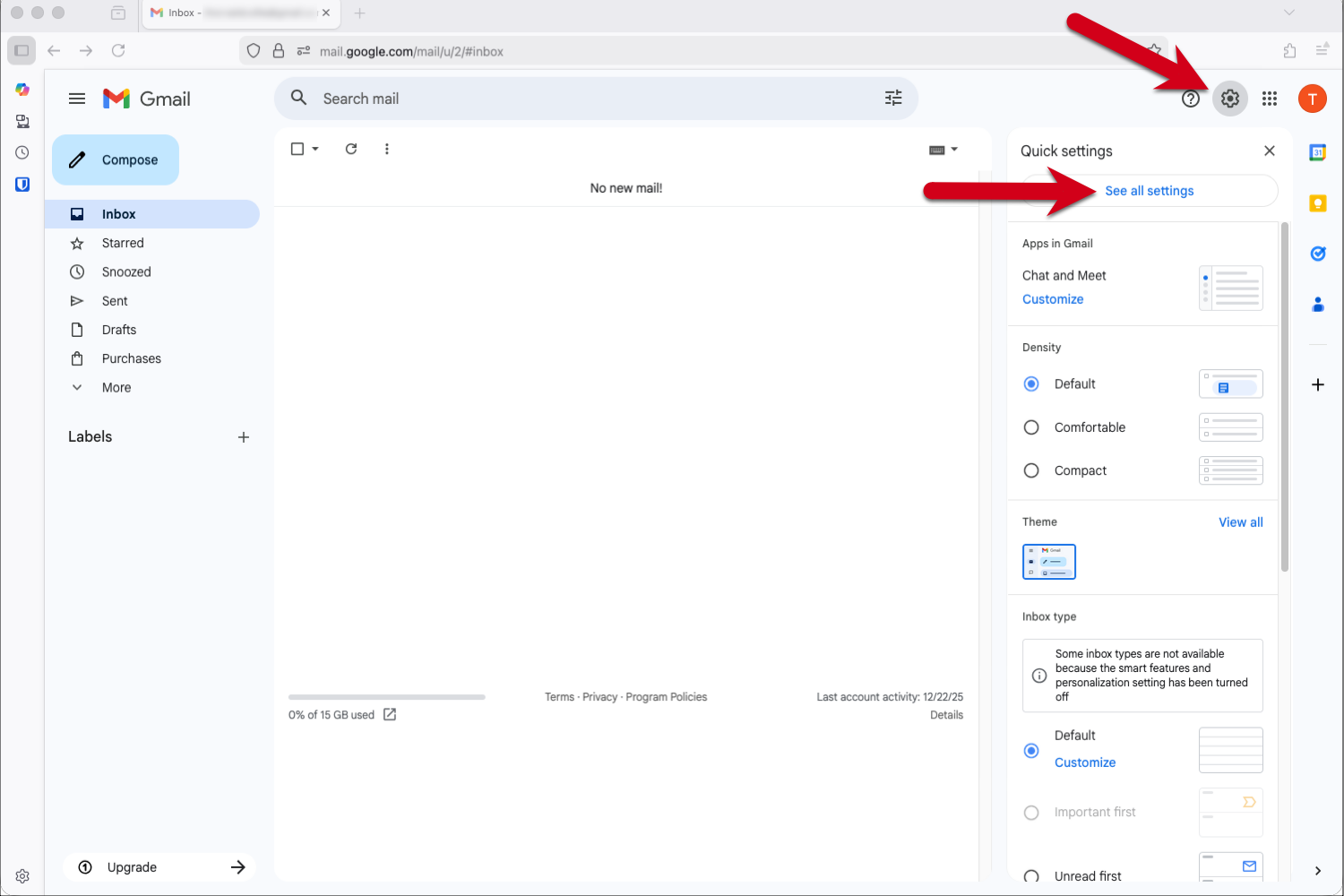
Steg 1 - Logga in på Gmail och gå till Inställningar

  1. Logga in på ditt Gmail-konto.
  2. Klicka på kugghjulsikonen i det övre högra hörnet.
  3. Välj Se alla inställningar från rullgardinsmenyn.

Skärmbild med röda pilar som pekar på kugghjulsikonen och "Se alla inställningar" i Gmail.


Steg 2 - Lägg till e-postadressen

  1. Klicka på Konton och Import i menyn högst upp.
  2. Klicka på Lägg till ytterligare en e-postadress i sektionen "Skicka mail som:".

Skärmbild med röda pilar som pekar på fliken “Konton och import” och på alternativet “Lägg till ytterligare en e-postadress“.


Steg 3 - Ange din e-postadress

  1. Ange det namn som ska vara synligt för mottagarna. 
  2. Ange den e-postadress du vill skicka från i Gmail.
  3. Klicka på Nästa steg.

Tips: Om din Gmail-adress är din primära adress och din andra e-postadress endast är till för att ta emot e-post kan du markera rutan för "Behandla som ett alias".

Skärmbild av popup-fönstret med en röd ram som markerar fältet Namn och e-postadress och en röd pil som pekar på “Nästa steg”.


Steg 4 - Ange SMTP-serverinställningarna

Använd följande inställningar för utgående e-post:

  • SMTP-server: send.one.com
  • Användarnamn: Din e-postadress
  • Lösenord: Lösenordet du använder för att logga in på din Webbmail
  • Port: 465
  • Säker anslutning: SSL

Klicka på Lägg till konto för att fortsätta.

Skärmbild av popup-fönstret med en röd ram som markerar fältet SMTP-serverinställningar och en röd pil som pekar på “Lägg till konto“.


Steg 5 - Öppna bekräftelsemailet från Gmail

Gmail kommer nu att skicka ett mail med en verifieringskod.

  1. Logga in på din Webbmail.
  2. Öppna e-postmeddelandet "Gmail-bekräftelse - Skicka mail som...
  3. Kontrollera bekräftelsemailet från Gmail och klicka på länken för att lägga till din e-postadress.

Skärmbild av bekräftelsemeddelandet från Gmail i Webbmailen på one.com med en röd ram som markerar länken.


Steg 6 - Klicka på länken i bekräftelsemailet

Dubbelkolla att e-postadressen du lägger till är korrekt och klicka sedan på Bekräfta.

Skärmbild av bekräftelsesidan i Gmail med röda pilar som pekar på e-postadressen och knappen Bekräfta.


Steg 7 - Återgå till ditt Gmail-konto

När du har klickat på bekräfta ser du ett meddelande med "Bekräftelse på framgång". Klicka på länken i fönstret för att återgå till ditt Gmail-konto.

step7returntogmail.png

Steg 8 - Verifiera dina inställningar

Kontrollera dina inställningar för att se till att de är enligt dina önskemål.

Skärmbild av fliken Konto och import i Gmail-inställningarna med en röd pil som pekar på den nyligen tillagda e-postadressen.


Steg 9 - Klart!

Ditt konto är nu konfigurerat. Du kan skicka e-post från ditt externa e-postkonto via Gmail.

Klicka på pilen bredvid Från-fältet och välj den e-postadress du vill skicka från.

step9done.png


Relaterade artiklar:

Var denna artikel till hjälp?

Hittar du inte det du letar efter?

Starta en chatt

Det snabbaste sättet att kontakta oss – vardagar 09:00 till 18:00.