Cómo cambiar los permisos de los archivos a través de un cliente SFTP o FTP

Esta guía le muestra cómo cambiar los permisos de los archivos y carpetas (directorios) en su espacio web utilizando un cliente SFTP o FTP.

Los permisos de archivo controlan quién puede leer, escribir y ejecutar sus archivos. Si los permisos son demasiado estrictos, es posible que (partes de) tu sitio no funcionen correctamente. Si los permisos son demasiado laxos, puede crear un riesgo de seguridad, ya que todos tendrán acceso completo.

Nota: Para los clientes de nuestros nuevos servidores, FTP ya no está disponible debido a limitaciones de seguridad, ya que es un protocolo obsoleto. Recomendamos cambiar a SFTP para obtener un método de transferencia más seguro y confiable.

Si no ve "Administración de FTP" en su página de SSH y SFTP, está en nuestros nuevos servidores. FTP sigue estando disponible para los clientes de servidores más antiguos.


Paso 1 - Conéctese mediante SFTP (o FTP)

Para esta guía, usaremos FileZilla como nuestro cliente SFTP. Recomendamos conectarse con SFTP porque está encriptado y es más seguro. Si usa otro cliente, los pasos pueden ser ligeramente diferentes.

  1. Nota: Asegúrese de que el acceso SFTP esté habilitado en su one.com Panel de control. Si necesita ayuda, siga los pasos de la sección hrefhttps://help.one.com/hc/es/articles/115005585689#accordion_activate_SFTP_for_my_web_spaceActivar SFTP para mi espacio webhref en nuestra guía especificada primero.
  2. Los detalles de su conexión también se encuentran aquí. Clic aquí Para abrir el archivo SSH y SFTP sección directa.
  3. Bajo Administración de SSH y SFTP, se muestran los detalles de conexión específicos de su dominio.
  4. Abra FileZilla e ingrese los detalles de conexión desde el Panel de control en los campos obligatorios: Anfitrión, Nombre de usuario, Contraseña y Puerto.

¿Olvidaste tu contraseña?
¡No te preocupes! Solo tienes que seguir los pasos de la sección anterior Crear o cambiar contraseña SSH/SFTP.

The screenshot shows the FileZilla login dashboard with a red frame around the connection fields and a red arrow to Quickconnect.

  • Detalles de inicio de sesión FTP

    Introduzca los siguientes detalles de inicio de sesión FTP, reemplazando yourdomain.com con tu dominio real:

    Host: ftp.yourdomain.com
    Nombre de usuario: yourdomain.com
    Contraseña: la contraseña establecida para FTP a través de su Panel de Control
    Puerto: 21


3. Haga clic en Conexión rápida para conectarse al servidor.
Consejo: Si es la primera vez que inicias sesión usando el protocolo SFTP en tu dispositivo, te aparecerá un mensaje emergente informándole de que la llave host del servidor es desconocida y preguntándote si confías en ella. Tienes que hacer clic en "OK" para aprobar la conexión.

Si se conecta correctamente, sus archivos y carpetas aparecerán en el lado derecho de la pantalla.


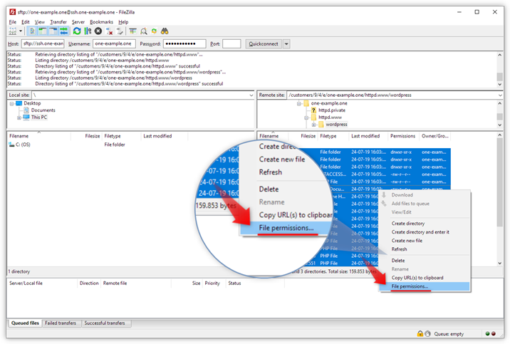
Paso 2 - Seleccionar todos los archivos y carpetas

  1. Seleccione los archivos y carpetas para los que desea establecer los permisos.
  2. Haga clic con el botón derecho del ratón en los elementos seleccionados y seleccione Permisos de archivo en el menú que aparece.

Propina: Para seleccionar varios elementos, haga clic en el primer elemento, mantenga presionado la tecla Shift y haga clic en el último elemento para seleccionar todo lo que hay entre ellos. Si los artículos no están colocados uno al lado del otro, sostenga la tecla Ctrl (o Cmd en Mac) y haga clic en cada elemento individual que desee seleccionar. 

The screenshot shows the FileZilla dashboard with selected files and folders, and a red arrow pointing to 'File permissions' in the right-click menu.


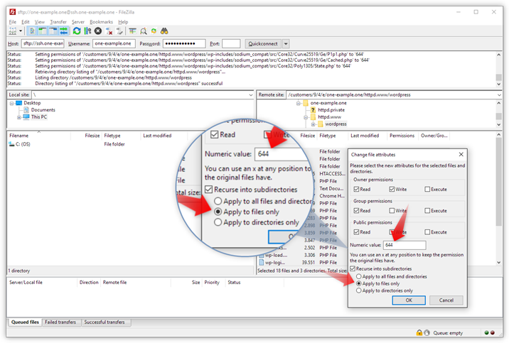
Paso 3 - Cambiar los permisos de los archivos

Primero, estableceremos los permisos para los archivos.

  • En el campo Valor numérico, escriba 644.
  • Marque la casilla Recursión en subdirectorios.
  • Escoger Aplicar solo a archivos.

The screenshot shows the permission for files. A red arrow pointing to the Numeric value and another red arrow to 'Apply to files only'.


Paso 4 - Cambiar los permisos de las carpetas (directorios)

Por último, estableceremos los permisos para las carpetas, también conocidas como directorios. Las carpetas requieren permisos de ejecución, por lo que su configuración difiere de la de los archivos.

  • En el campo Valor numérico, escriba 755.
  • Marque la casilla Recursión en subdirectorios.
  • Escoger Aplicar solo a directorios.

The screenshot shows the permission for folders. A red arrow points to the Numeric value and another red arrow to 'Apply to directories only'.


Artículos relacionados:

¿Fue útil este artículo?

¿No puedes encontrar lo que buscas?

Inicia un chat

Es la forma más rápida de ponerse en contacto, todos los días del año.

Llámanos

Chatea con nosotros de lunes a viernes de 9:00 a 16:00