Posso spostare un sito Website Builder in un altro dominio?
Lo spostamento di un sito Website Builder in un altro dominio non è attualmente supportato. Tuttavia, è possibile spostare alcuni contenuti copiando e incollando. Le pagine e le impostazioni devono essere aggiunte manualmente. In questa guida, spieghiamo come eseguire questa operazione.
Se decidi di provarlo, sappi che è una soluzione alternativa e non qualcosa che supportiamo ufficialmente. Ciò significa anche che potremmo cambiare alcune cose che potrebbero impedirne il funzionamento in futuro.
- Fase 1 - Copia le cartelle di file e immagini nel nuovo dominio
- Fase 2 - Prepara Website Builder sul tuo nuovo dominio
- Fase 3 - Apri Website Builder sul tuo vecchio dominio in modalità di navigazione in incognito
- Fase 4 - Copia il contenuto dell'intestazione e del piè di pagina nel tuo nuovo dominio
- Fase 5 - Copia ogni pagina nel tuo nuovo dominio
- Fase 6 - Controlla se tutto funziona e pubblica
Mentre esegui i passaggi di questa guida puoi utilizzare le seguenti scorciatoie da tastiera. Potrebbero accelerare il processo.
- Seleziona tutto: Ctrl + A o + A
- Copy: Ctrl + C or ⌘ + C
- Incolla: Ctrl + V o ⌘+ V
- Apri una finestra di navigazione in incognito: Ctrl + Maiusc + N o ⌘+ Maiusc + A.
Usa Ctrl su Windows e su Mac.
Fase 1 - Copiare le cartelle di file e immagini nel nuovo dominio
La prima cosa da fare è copiare i file e le immagini dal vecchio dominio al nuovo dominio.
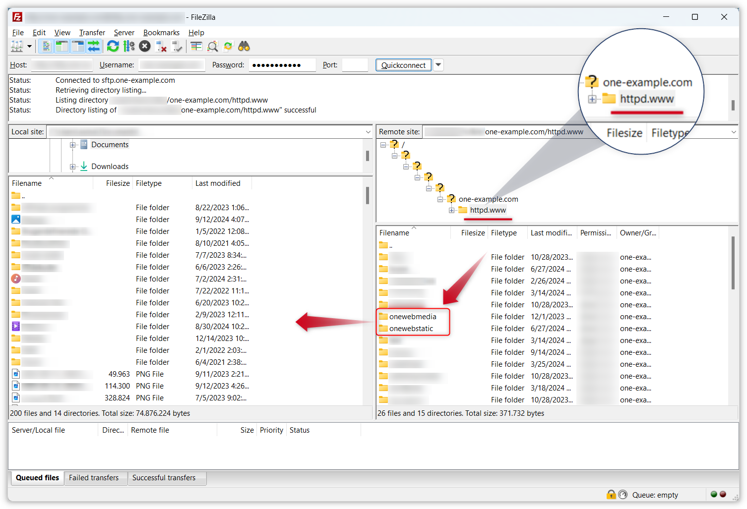
È necessario migrare due cartelle: onewebmedia e onewebstatic. Ti consigliamo di farlo tramite SFTP in un client (come Filezilla) sul tuo computer. In alternativa, puoi farlo tramite File Manager nel tuo Pannello di controllo.
Apri una delle opzioni seguenti per visualizzare i passaggi.
-
Sposta le tue cartelle usando SFTP (consigliato)
- Accedi allo spazio web del tuo vecchio dominio con SFTP in un client sul tuo computer. Se non sei sicuro di come farlo, consulta la nostra guida sull'accesso tramite SFTP.
- Dovresti atterrare nella cartella httpd.www del tuo vecchio dominio. Trova le cartelle onewebmedia e onewebstatic nella finestra a destra e trascinale in una posizione sul tuo computer nella finestra a sinistra. Assicurati che il download sia completo (il nome della cartella non deve essere in corsivo) prima di passare al passaggio successivo.
- Disconnetti SFTP per il tuo vecchio dominio e accedi allo spazio web del tuo nuovo dominio usando SFTP.
- Aggiungi le cartelle onewebmedia e onewebstatic alla cartella httpd.www del tuo nuovo dominio.
-
Sposta le tue cartelle usando File Manager
- Accedi al Pannello di controllo one.com sul tuo vecchio dominio.
- Apri File Manager nel riquadro File e sicurezza.
- Seleziona le cartelle onewebmedia e onewebstatic selezionando le caselle e fai clic su Download nell'angolo in alto a destra.
- Individua il file appena scaricato, chiamato httpd.www.zip, sul tuo computer ed estrailo.
- Apri File Manager sul tuo nuovo dominio.
- Trascina le cartelle che hai appena estratto in File Manager per caricarle.
Nota: se il nome di una cartella nel client SFTP o nel File Manager è in corsivo, significa che il caricamento è ancora in corso. Attendi il completamento del caricamento prima di continuare.
Passaggio 2: prepara Website Builder sul tuo nuovo dominio
Successivamente, devi accedere allo spazio web del tuo nuovo dominio e preparare Website Builder per la migrazione del sito. Devi fare le seguenti cose:
- Accedi all'editor di Website Builder tramite il tuo Pannello di controllo.
- Se non hai completato il processo di onboarding, seleziona un modello invece di seguire il flusso di configurazione basato sull'intelligenza artificiale. Puoi farlo facendo clic su Usa modelli invece nella parte inferiore della prima pagina della configurazione. Il modello deve essere uguale a quello del sito esistente. Se hai modificato le impostazioni del modello, ad esempio un nuovo tipo di carattere, devi ripetere questa operazione per il nuovo sito.
- Rimuovi tutto il contenuto predefinito dal modello e dalle pagine (tranne l'intestazione e il piè di pagina), in modo da avere un modello vuoto. Puoi selezionarli tutti e fare clic sull'icona del cestino o sul pulsante «Elimina» sulla tastiera.
- Ricrea le pagine del tuo sito esistente in modo da avere lo stesso numero di pagine con lo stesso nome e la stessa struttura.
- Gestisci le impostazioni per cose come la condivisione sui social, il banner di consenso o il tracciamento. Puoi farlo anche in un secondo momento, ma tieni presente che non verrà copiato.
- Salva le impostazioni e tieni aperto Website Builder.
Passaggio 3: apri Website Builder sul tuo vecchio dominio in modalità di navigazione in incognito
Per i passaggi successivi, devi avere sia il vecchio che il nuovo sito aperti in Website Builder. Per impedire la disconnessione automatica all'apertura di una nuova sessione, utilizza una finestra di navigazione in incognito o privata.
Puoi trovare l'opzione finestra privata nella maggior parte dei browser facendo clic sul menu nell'angolo in alto a destra. Puoi anche usare la scorciatoia Ctrl + Maiusc + N (Windows) o + Maiusc + A (Mac). Un'altra opzione è utilizzare due browser separati, come Chrome e Edge o Safari e Firefox. Nella schermata qui sotto, abbiamo aperto una finestra di navigazione in incognito in Chrome su Windows.
Prosegui con il passaggio successivo una volta aperti sia il nuovo che il vecchio sito in Website Builder.
Passaggio 4: copia il contenuto dell'intestazione e del piè di pagina nel tuo nuovo dominio
- Seleziona e copia tutti i materiali dall'intestazione e dal piè di pagina del tuo vecchio dominio.
- Incolla il contenuto nel tuo nuovo sito.
- Fai clic su Salva.
Suggerimento: puoi copiare tutti i componenti in una volta sola facendo clic sull'intestazione/piè di pagina o su una sezione e usando la scorciatoia Ctrl + A (Windows)/+ A (Mac).
Fase 5 - Copia ogni pagina nel tuo nuovo dominio
- Seleziona e copia tutti i contenuti dalla prima pagina del tuo sito esistente e del vecchio dominio.
- Incolla il contenuto nella pagina corrispondente del tuo nuovo sito.
- Ripeti questa operazione per ogni pagina che desideri spostare.
- Fai clic su Salva.
Nota: il risultato potrebbe non essere perfetto ovunque quando si esegue la migrazione dei contenuti in questo modo. Poiché si tratta solo di una soluzione alternativa e non di un processo ufficiale, preparatevi a modificare alcune cose in ogni pagina per rendere il vostro nuovo sito il più simile possibile a quello vecchio.
Passaggio 6: controlla se tutto funziona e pubblica
Vai al menu nell'angolo in alto a destra dell'editor (quello che assomiglia a due righe) e vai su Impostazioni per controllare il tuo logo, la favicon e i dati di contatto. Probabilmente dovrai aggiungerli di nuovo.
Se hai un modulo di contatto sul tuo sito, devi aggiornare l'indirizzo email con uno sul tuo nuovo dominio. Inoltre, devi ottimizzare nuovamente il tuo sito per i dispositivi mobili in , l'editor Mobile View.
Se tutto funziona e sei soddisfatto, puoi pubblicare il tuo sito.
Articoli Correlati:
- Aggiungi e gestisci i dati di contatto del tuo sito
- Come posso passare a un nuovo modello in Website Builder?