Oppdater WordPress manuelt

For å holde WordPress-nettsiden din sikker og forbedre ytelsen, er det viktig å sørge for at den alltid er oppdatert. Vanligvis kan du oppdatere WordPress med ett klikk i WP Admin. Mindre oppdateringer utføres til og med automatisk. Det kan imidlertid skje at du ikke har tilgang til WP Admin og må oppdatere WordPress manuelt. I denne guiden forklarer vi hvordan du oppdaterer WordPress manuelt via en SFTP-klient.

Visste du det? 
Vår WP Update-tjeneste kan hjelpe deg med å holde WordPress-installasjonen din oppdatert ved å oppdatere WordPress, plugins og temaer – og fjerne ubrukte – for bedre ytelse.

Bruk kontaktskjemaet for Premium Care for å få detaljer, priser og prioritert support.


Før du begynner

Vi er i gang med å migrere kundenes nettsider til nye servere, og avhengig av om nettsiden din allerede er migrert eller ikke, er det små forskjeller i hvordan du kan oppdatere WordPress manuelt. Denne guiden er delt i to deler som forklarer de ulike metodene. Åpne den relevante guiden under skjermbildene fra kontrollpanelet.

Hvordan vet jeg om nettsiden min er migrert?

Du kan enkelt finne det ut ved å logge inn på kontrollpanelet på one.com: Hvis du ser en lenke til Subdomener under Domene, er nettsiden din allerede migrert. Se skjermbildene nedenfor for eksempler.

Ikke migrert (ingen alternativ for Subdomener under Domene)
Skjermbilde som viser startsiden til kontrollpanelet. fanen 'Domene' i menyen til venstre er åpen og en rød pil peker mot den.

Migrert
Skjermbilde som viser startsiden til kontrollpanelet. fanen 'Domene' i menyen til venstre er åpen og en rød pil peker mot alternativet 'Subdomene'.

  • Instruksjoner for nettsider som ikke er migrert

    Steg 1 - Last ned WordPress

    Merk: Før du begynner, anbefaler vi at du tar en backup av nettsiden din og deaktiverer aktive plugins. Se guidene nedenfor hvis du er usikker på hvordan du gjør dette.

    Last ned de nyeste WordPress-installasjonsfilene fra WordPress sin nettside til datamaskinen din.

    Skjermbildet viser nedlastingssiden for å installere WordPress på den offisielle WordPress.org-nettsiden.

    Steg 2 - Pakk ut WordPress-filene

    Pakk ut zip-filen du nettopp lastet ned til en plassering på datamaskinen.

    Viser kontekstmenyen som vises når du høyreklikker på en zip-fil i File Explorer. En rød pil indikerer "Ekstrahere alle..." i menyen.

    Merk: Du kan pakke ut en fil på Mac ved å dobbeltklikke på den, eller ved å høyreklikke og velge "Åpne".

    Steg 3 - Koble til webhotellet ditt via SFTP

    Deretter må du koble deg til webhotellet via SFTP. Hvis du ikke allerede har en SFTP-klient, anbefaler vi FileZilla. Du kan laste den ned her:

    Last ned FileZilla

    Du må kanskje aktivere SFTP i kontrollpanelet på one.com før du kan koble til SFTP.

    1. Naviger til tilkoblingsdetaljene dine under SSH & SFTP i kontrollpanelet på one.com. Klikk hrefhttps://www.one.com/admin/external-access-administration.dohrefher for å åpne SSH og SFTP-seksjonen direkte
    2. Under SSH- og SFTP-administrasjon vises domenets spesifikke tilkoblingsdetaljer.
    3. Åpne SFTP-klienten og skriv inn tilkoblingsdetaljene. 
    4. Klikk på Hurtigtilkobling for å logge på.

    Tips: Hvis dette er første gang du logger inn via SFTP på denne enheten, vil du få frem en popup-melding som sier at serverens «host key» er ukjent og ber om tillatelsen din til å stole på den eller ikke. Trykk på «OK» for å godkjenne tilkoblingen. 

    Skjermbildet til FileZilla-grensesnittet fremhever hvor du skal angi tilkoblingsdetaljene først, og klikker deretter på "Koble til raskt"-knappen.


    Steg 4 – Slett to mapper

    Nå må du slette de to mappene, wp-admin og wp-includes, fra webhotellet ditt.

    Tips: Hvis WordPress-nettsiden din ligger på hoveddomenet (dittdomene.no), vil filene vises i listen direkte etter tilkobling. Hvis nettsiden din ligger på et subdomene (wordpress.dittdomene.no), vil de være i en mappe med navnet på subdomenet ditt.

    1. Finn WordPress-mappene dine i SFTP-klienten. De vises i delen "Remote site" i SFTP-vinduet.
    2. Finn mappen som heter wp-admin.
    3. Høyreklikk på den og velg Slett.
    4. Gjenta det samme for mappen wp-includes.

    Skjermbildet til FileZilla-grensesnittet fremhever mappene "wp-admin" og "wp-includes" under "Remote site". Det viser også kontekstmenyen som vises når du høyreklikker på mappene og en rød pil peker på "Slett" i menyen.

    Viktig: wp-content-mappen inneholder plugins og temaer, så sørg for ikke å slette den.


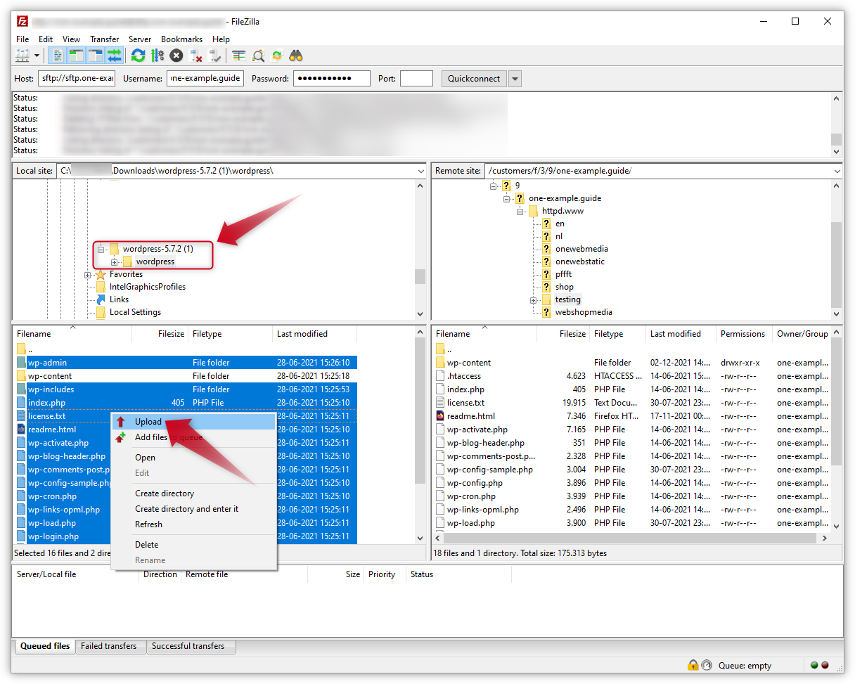
    Steg 5 – Last opp mapper og filer

    Finn filene og mappene til den nye WordPress-versjonen som du lastet ned i steg 1. De vil dukke opp i den delen av SFTP-vinduet som kalles "Local site". Der vil du se alle filer og mapper som er på datamaskinen din. Mappene med den nye WordPress-versjonen er mest sannsynlig lagret i nedlastingsmappen.

    1. Klikk på mappen med WordPress-versjonen i vinduet «Local site».
    2. Velg alle filer ved å bruke Ctrl + A på Windows eller cmd + a på Mac.
    3. Når alle filene og mappene er valgt, trykk på Ctrl (cmd på Mac) igjen og hold knappen inne.
    4. Klikk på mappen wp-content for å ekskludere den.
    5. Høyreklikk på gruppen av utvalgte filer og velg Upload for å starte opplastingen av filene til webhotellet ditt.
    6. I popup-vinduet som sier "Målfilen eksisterer allerede", velg Overskriv og bruk kun for gjeldende kø.
    7. Klikk OK. FileZilla vil nå laste opp alle filene.
    8. Når alle filene har blitt lastet opp kan du lukke FileZilla.

    Skjermbildet til FileZilla-grensesnittet fremhever WordPress-versjonsmappen under "Local site". Alle filer og mapper er valgt, bortsett fra mappen "wp-content". Skjermbildet viser også kontekstmenyen som vises når du høyreklikker på gruppen av valgte filer og en rød pil peker på "Last opp" i menyen.


    Steg 6 – Det er det!

    Du har fullført den manuelle oppdateringen, og nettsiden din bruker nå den nyeste versjonen av WordPress.

    Du må kanskje oppdatere databasen. Hvis dette er tilfelle, vil du bli bedt om å gjøre det når du logger inn på WordPress for første gang.

    Tips: Sjekk etter oppdateringer for pluginene og temaene dine, og husk å aktivere alle pluginene igjen når du har logget inn.

    Skjermbildet viser en melding fra WordPress som sier at databasen trenger en oppdatering. En rød pil peker til knappen med teksten "Oppdater WordPress-database".

  • Instruksjoner for nettsider som er migrert

    Steg 1 - Last ned WordPress

    Merk: Før du begynner, anbefaler vi at du tar en backup av nettsiden din og deaktiverer aktive plugins. Se guidene nedenfor hvis du er usikker på hvordan du gjør dette.

    Last ned de nyeste WordPress-installasjonsfilene fra WordPress sin nettside til datamaskinen din.

    Skjermbildet viser nedlastingssiden for å installere WordPress på den offisielle WordPress.org-nettsiden.

    Steg 2 - Pakk ut WordPress-filene

    Pakk ut zip-filen du nettopp lastet ned til en plassering på datamaskinen.

    Viser kontekstmenyen som vises når du høyreklikker på en zip-fil i File Explorer. En rød pil indikerer "Ekstrahere alle..." i menyen.

    Merk: Du kan pakke ut en fil på Mac ved å dobbeltklikke på den, eller ved å høyreklikke og velge "Åpne".

    For kunder på våre migrerte servere er utseendet på kontrollpanelet og mappestrukturen på webhotellet litt annerledes. I tillegg har migrerte kunder nye SFTP-tilkoblingsdetaljer, som du finner på SFTP-siden i kontrollpanelet.


    Steg 3 - Koble til webhotellet ditt via SFTP

    Merk: Hvis du har brukt SFTP tidligere, vær oppmerksom på at SFTP-tilkoblingsdetaljene dine har endret seg etter migreringen. Bruk de nye tilkoblingsdetaljene som vises på SSH & SFTP-siden i kontrollpanelet ditt.

    Deretter må du koble deg til webhotellet via SFTP. Hvis du ikke allerede har en SFTP-klient, anbefaler vi FileZilla. Du kan laste den ned her:

    Last ned FileZilla

    Du må kanskje aktivere SFTP i kontrollpanelet på one.com før du kan koble til SFTP.

    1. Naviger til tilkoblingsdetaljene dine under SSH & SFTP i kontrollpanelet på one.com. Klikk hrefhttps://www.one.com/admin/external-access-administration.dohrefher for å åpne SSH og SFTP-seksjonen direkte
    2. Under SSH- og SFTP-administrasjon vises domenets spesifikke tilkoblingsdetaljer.
    3. Åpne SFTP-klienten og skriv inn tilkoblingsdetaljene. 
    4. Klikk på Hurtigtilkobling for å logge på.

    Tips: Hvis dette er første gang du logger inn via SFTP på denne enheten, vil du få frem en popup-melding som sier at serverens «host key» er ukjent og ber om tillatelsen din til å stole på den eller ikke. Trykk på «OK» for å godkjenne tilkoblingen. 

    Skjermbildet til FileZilla-grensesnittet fremhever hvor du skal angi tilkoblingsdetaljene først, og klikker deretter på "Koble til raskt"-knappen.

    Steg 4 – Slett to mapper

    I dette steget må du slette de to mappene wp-admin og wp-includes fra webhotellet ditt. I SFTP-klienten kan du se filene til webhotellet ditt på høyre side av vinduet, som har tittelen "Eksternt nettsted".

    1. Først dobbeltklikker du på mappen som heter "webroots". Deretter dobbeltklikker du på mappen som heter "by-rute".
    2. Du skal nå se en liste over mapper som er oppkalt etter domenet ditt og eventuelle subdomener. Hvis du har flere WordPress-installasjoner på dette domenet, må du sørge for at du velger riktig. Dobbeltklikk på domenet der WordPress-installasjonen du ønsker å oppdatere, ligger.
    3. Finn mappen som heter wp-admini denne mappen.
    4. Høyreklikk på den og velg Slett.
    5. Gjenta det samme for mappen wp-includes.
    GIF-animasjon som viser hvordan du finner og sletter de to WordPress-installasjonsmappene.

    Viktig: wp-content-mappen inneholder plugins og temaer, så sørg for ikke å slette den.


    Steg 5 – Last opp mapper og filer

    Finn filene og mappene til den nye WordPress-versjonen som du lastet ned i steg 1. De vil dukke opp i den delen av SFTP-vinduet som kalles "Local site". Der vil du se alle filer og mapper som er på datamaskinen din. Mappene med den nye WordPress-versjonen er mest sannsynlig lagret i nedlastingsmappen.

    1. Klikk på mappen med WordPress-versjonen i vinduet «Local site».
    2. Velg alle filer ved å bruke Ctrl + A på Windows eller cmd + a på Mac.
    3. Når alle filene og mappene er valgt, trykk på Ctrl (cmd på Mac) igjen og hold knappen inne.
    4. Klikk på mappen wp-content for å ekskludere den.
    5. Høyreklikk på gruppen av utvalgte filer og velg Upload for å starte opplastingen av filene til webhotellet ditt.
    6. I popup-vinduet som sier "Målfilen eksisterer allerede", velg Overskriv og bruk kun for gjeldende kø.
    7. Klikk OK. FileZilla vil nå laste opp alle filene.
    8. Når alle filene har blitt lastet opp kan du lukke FileZilla.

    Skjermbildet til FileZilla-grensesnittet fremhever WordPress-versjonsmappen under "Local site". Alle filer og mapper er valgt, bortsett fra mappen "wp-content". Skjermbildet viser også kontekstmenyen som vises når du høyreklikker på gruppen av valgte filer og en rød pil peker på "Last opp" i menyen.


    Steg 6 – Det er det!

    Du har fullført den manuelle oppdateringen, og nettsiden din bruker nå den nyeste versjonen av WordPress.

    Du må kanskje oppdatere databasen. Hvis dette er tilfelle, vil du bli bedt om å gjøre det når du logger inn på WordPress for første gang.

    Tips: Sjekk etter oppdateringer for pluginene og temaene dine, og husk å aktivere alle pluginene igjen når du har logget inn.

    Skjermbildet viser en melding fra WordPress som sier at databasen trenger en oppdatering. En rød pil peker til knappen med teksten "Oppdater WordPress-database".

Relaterte artikler:

Var denne artikkelen nyttig?

Finner du ikke det du leter etter?

Start en chat

Den raskeste måten å kontakte oss på – hverdager fra kl.9-16.